Warning:
JavaScript is turned OFF. None of the links on this page will work until it is reactivated.
If you need help turning JavaScript On, click here.
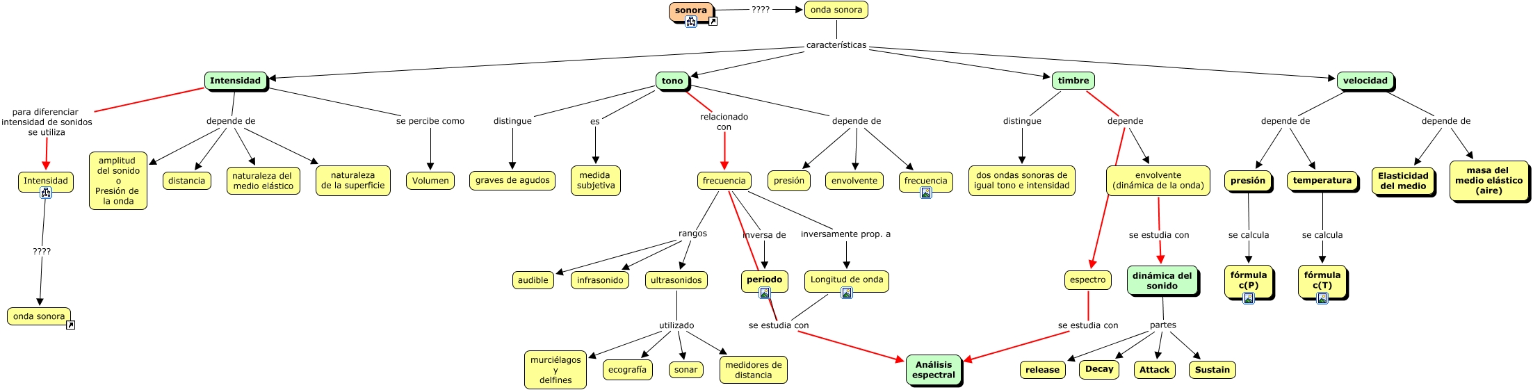
This Concept Map, created with IHMC CmapTools, has information related to: MAPA 4 onda sonora, velocidad depende de presión, periodo se estudia con Análisis espectral, dinámica del sonido partes Decay, frecuencia rangos ultrasonidos, tono depende de frecuencia, tono relacionado con frecuencia, Longitud de onda se estudia con Análisis espectral, tono depende de envolvente, Intensidad depende de distancia, ultrasonidos utilizado medidores de distancia, ultrasonidos utilizado murciélagos y delfines, onda sonora características velocidad, temperatura se calcula fórmula c(T), Intensidad para diferenciar intensidad de sonidos se utiliza Intensidad, Intensidad depende de naturaleza de la superficie, onda sonora características Intensidad, frecuencia rangos infrasonido, dinámica del sonido partes Sustain, ultrasonidos utilizado sonar, frecuencia se estudia con Análisis espectral