Warning:
JavaScript is turned OFF. None of the links on this page will work until it is reactivated.
If you need help turning JavaScript On, click here.
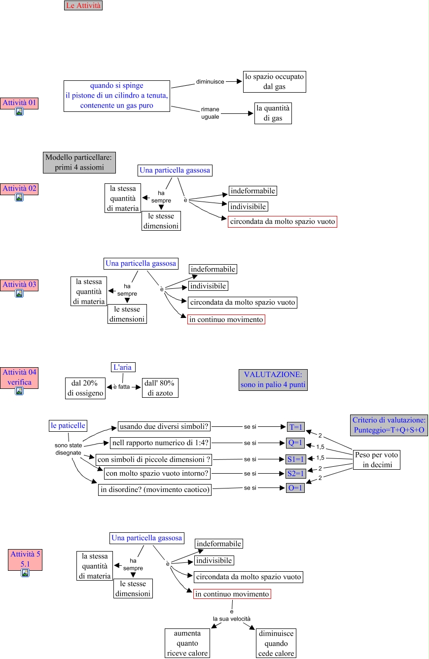
This Concept Map, created with IHMC CmapTools, has information related to: CINQUE-Le attività, Una particella gassosa è indivisibile, Una particella gassosa è circondata da molto spazio vuoto, nell rapporto numerico di 1:4? se si Q=1, in disordine? (movimento caotico) se si O=1, con simboli di piccole dimensioni ? se si S1=1, le paticelle sono state disegnate in disordine? (movimento caotico), quando si spinge il pistone di un cilindro a tenuta, contenente un gas puro diminuisce lo spazio occupato dal gas, Una particella gassosa è indivisibile, Una particella gassosa è indivisibile, Una particella gassosa ha sempre la stessa quantità di materia, L'aria è fatta dall' 80% di azoto, Una particella gassosa ha sempre le stesse dimensioni, le paticelle sono state disegnate con molto spazio vuoto intorno?, L'aria è fatta dal 20% di ossigeno, Una particella gassosa è indeformabile, Peso per voto in decimi 1,5 S1=1, Peso per voto in decimi 2 S2=1, Una particella gassosa è in continuo movimento, Peso per voto in decimi 2 T=1, le paticelle sono state disegnate con simboli di piccole dimensioni ?