Warning:
JavaScript is turned OFF. None of the links on this page will work until it is reactivated.
If you need help turning JavaScript On, click here.
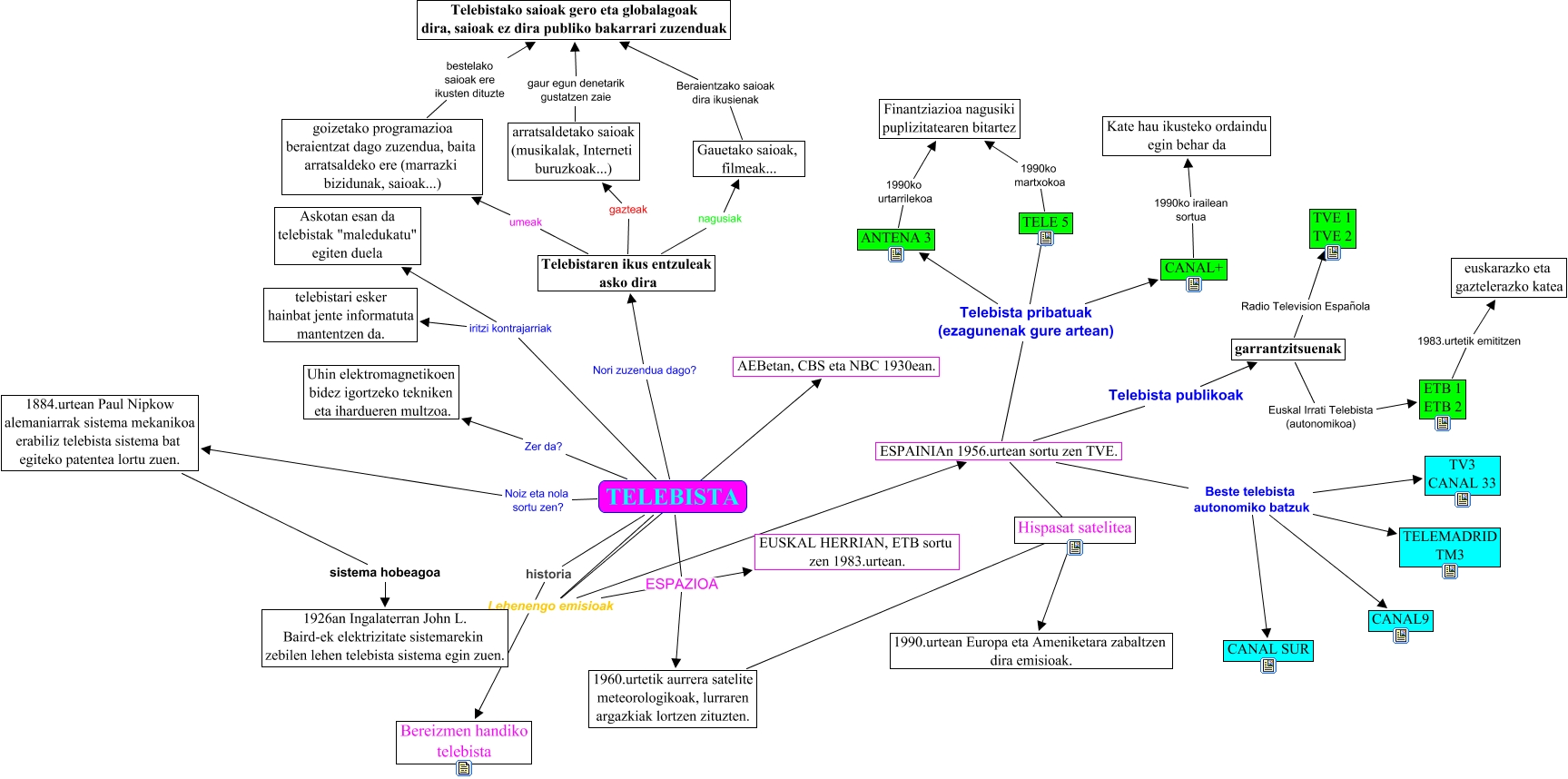
Este Cmap, tiene información relacionada con: TELEBISTA, goizetako programazioa beraientzat dago zuzendua, baita arratsaldeko ere (marrazki bizidunak, saioak...) bestelako saioak ere ikusten dituzte Telebistako saioak gero eta globalagoak dira, saioak ez dira publiko bakarrari zuzenduak, garrantzitsuenak Beste telebista autonomiko batzuk CANAL SUR, ESPAINIAn 1956.urtean sortu zen TVE. Beste telebista autonomiko batzuk TV3 CANAL 33, Telebistaren ikus entzuleak asko dira nagusiak Gauetako saioak, filmeak..., 1960.urtetik aurrera satelite meteorologikoak, lurraren argazkiak lortzen zituzten. 1990.urtean Europa eta Ameniketara zabaltzen dira emisioak., ETB 1 ETB 2 1983.urtetik emititzen euskarazko eta gaztelerazko katea, ESPAINIAn 1956.urtean sortu zen TVE. Telebista pribatuak (ezagunenak gure artean) CANAL+, TELEBISTA historia Bereizmen handiko telebista, ESPAINIAn 1956.urtean sortu zen TVE. Beste telebista autonomiko batzuk CANAL9, ESPAINIAn 1956.urtean sortu zen TVE. Beste telebista autonomiko batzuk CANAL SUR, Telebistaren ikus entzuleak asko dira umeak goizetako programazioa beraientzat dago zuzendua, baita arratsaldeko ere (marrazki bizidunak, saioak...), Gauetako saioak, filmeak... Beraientzako saioak dira ikusienak Telebistako saioak gero eta globalagoak dira, saioak ez dira publiko bakarrari zuzenduak, ESPAINIAn 1956.urtean sortu zen TVE. Beste telebista autonomiko batzuk TELEMADRID TM3, garrantzitsuenak Radio Television Española TVE 1 TVE 2, 1884.urtean Paul Nipkow alemaniarrak sistema mekanikoa erabiliz telebista sistema bat egiteko patentea lortu zuen. sistema hobeagoa 1926an Ingalaterran John L. Baird-ek elektrizitate sistemarekin zebilen lehen telebista sistema egin zuen., TELEBISTA Noiz eta nola sortu zen? 1884.urtean Paul Nipkow alemaniarrak sistema mekanikoa erabiliz telebista sistema bat egiteko patentea lortu zuen., ESPAINIAn 1956.urtean sortu zen TVE. Telebista pribatuak (ezagunenak gure artean) TELE 5, TELEBISTA Lehenengo emisioak AEBetan, CBS eta NBC 1930ean., garrantzitsuenak Beste telebista autonomiko batzuk TELEMADRID TM3, TELEBISTA Lehenengo emisioak ESPAINIAn 1956.urtean sortu zen TVE.