Warning:
JavaScript is turned OFF. None of the links on this page will work until it is reactivated.
If you need help turning JavaScript On, click here.
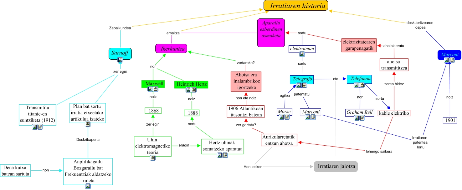
This Concept Map, created with IHMC CmapTools, has information related to: BarrenetxeaArean, Telegrafo eta Telefonoa, Dena kutxa batean sartuta non Anplifikagailu Bozgarailu bat Frekuentziak aldatzeko ruleta, kable elektriko zeren bidez ahotsa transmititzea, Graham Bell nor Telefonoa, elektrizitatearen garapenagatik sortu Aparailu ezberdinen asmaketa, Ikerkuntza emaitza Irratiaren historia, Telegrafo sortu elektroiman, 1901 noiz Marconi, Transmititu titanic-en suntziketa (1912) zer egin Sarnoff, 1868 noiz Maxwell, Plan bat sortu irratia etxeetako artikulua izateko zer egin Sarnoff, 1906 Atlantikoan itasontzi batean non eta noiz Ahotsa era inalambrikoz igortzeko, Marconi Irratiaren patentea lortu Marconi, Irratiaren jaiotza eta Telefonoa, 1888 noiz Heinrich Hertz, Hertz uhinak somatzeko aparatua sortu 1888, Sarnoff Zabalkundea Irratiaren historia, Aurikularretatik entzun ahotsa Honi esker Irratiaren jaiotza, Anplifikagailu Bozgarailu bat Frekuentziak aldatzeko ruleta Deskribapena Plan bat sortu irratia etxeetako artikulua izateko, Heinrich Hertz nor Ikerkuntza