WARNING:
JavaScript is turned OFF. None of the links on this concept map will
work until it is reactivated.
If you need help turning JavaScript On, click here.
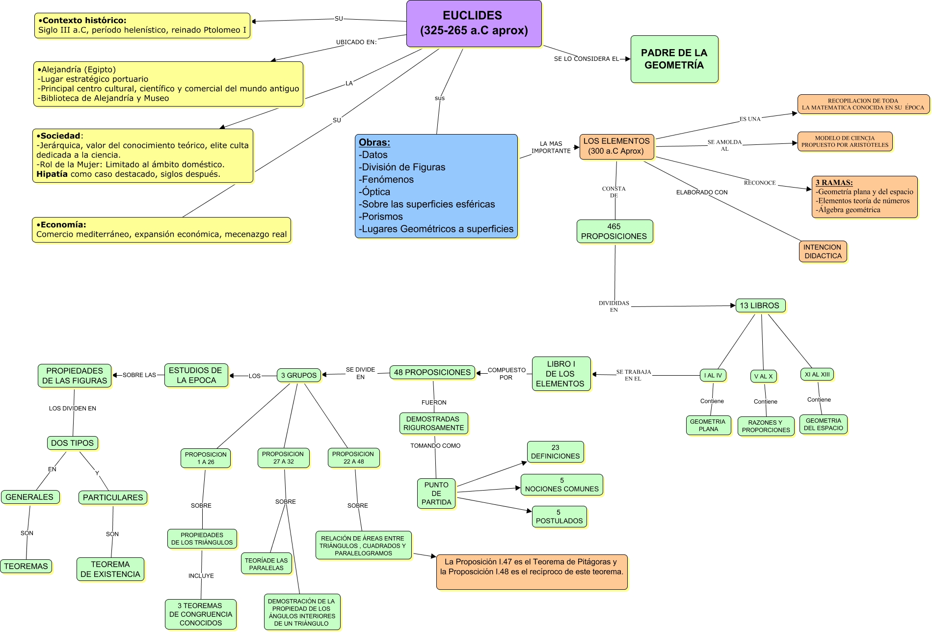
Este Cmap, tiene información relacionada con: EUCLIDES, PUNTO DE PARTIDA 5 POSTULADOS, PROPIEDADES DE LOS TRIÁNGULOS INCLUYE 3 TEOREMAS DE CONGRUENCIA CONOCIDOS, EUCLIDES (325-265 a.C aprox) SE LO CONSIDERA EL PADRE DE LA GEOMETRÍA, DOS TIPOS EN GENERALES, LOS ELEMENTOS (300 a.C Aprox) ELABORADO CON INTENCION DIDACTICA, ESTUDIOS DE LA EPOCA SOBRE LAS PROPIEDADES DE LAS FIGURAS, EUCLIDES (325-265 a.C aprox) SU •Economía: Comercio mediterráneo, expansión económica, mecenazgo real, EUCLIDES (325-265 a.C aprox) sus Obras: -Datos -División de Figuras -Fenómenos -Óptica -Sobre las superficies esféricas -Porismos -Lugares Geométricos a superficies, LIBRO I DE LOS ELEMENTOS COMPUESTO POR 48 PROPOSICIONES, EUCLIDES (325-265 a.C aprox) SU •Contexto histórico: Siglo III a.C, período helenístico, reinado Ptolomeo I, PROPOSICION 22 A 48 SOBRE RELACIÓN DE ÁREAS ENTRE TRIÁNGULOS , CUADRADOS Y PARALELOGRAMOS, LOS ELEMENTOS (300 a.C Aprox) CONSTA DE 465 PROPOSICIONES, PUNTO DE PARTIDA 23 DEFINICIONES, PROPOSICION 27 A 32 SOBRE DEMOSTRACIÓN DE LA PROPIEDAD DE LOS ÁNGULOS INTERIORES DE UN TRIÁNGULO, DOS TIPOS Y PARTICULARES, PROPOSICION 27 A 32 SOBRE TEORÍADE LAS PARALELAS, V AL X Contiene RAZONES Y PROPORCIONES, LOS ELEMENTOS (300 a.C Aprox) RECONOCE 3 RAMAS: -Geometría plana y del espacio -Elementos teoría de números -Álgebra geométrica, I AL IV SE TRABAJA EN EL LIBRO I DE LOS ELEMENTOS, PROPOSICION 1 A 26 SOBRE PROPIEDADES DE LOS TRIÁNGULOS