WARNING:
JavaScript is turned OFF. None of the links on this concept map will
work until it is reactivated.
If you need help turning JavaScript On, click here.
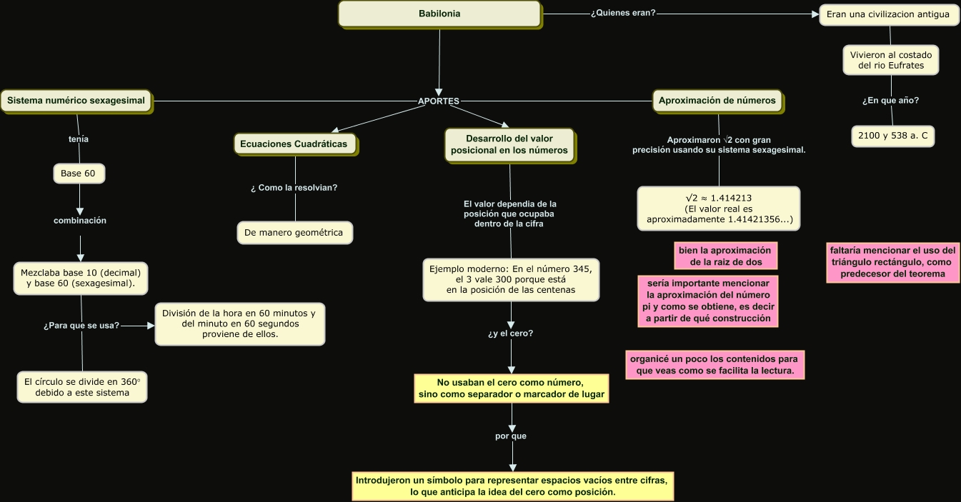
Este Cmap, tiene información relacionada con: Babilonia, Aproximación de números APORTES Desarrollo del valor posicional en los números, Sistema numérico sexagesimal APORTES Desarrollo del valor posicional en los números, Babilonia APORTES Ecuaciones Cuadráticas, Babilonia ¿Quienes eran? Eran una civilizacion antigua, Ejemplo moderno: En el número 345, el 3 vale 300 porque está en la posición de las centenas ¿y el cero? No usaban el cero como número, sino como separador o marcador de lugar, Aproximación de números APORTES Ecuaciones Cuadráticas, Eran una civilizacion antigua ???? Vivieron al costado del rio Eufrates, Ecuaciones Cuadráticas ¿ Como la resolvian? De manero geométrica, Babilonia APORTES Desarrollo del valor posicional en los números, Desarrollo del valor posicional en los números El valor dependia de la posición que ocupaba dentro de la cifra Ejemplo moderno: En el número 345, el 3 vale 300 porque está en la posición de las centenas, Vivieron al costado del rio Eufrates ¿En que año? 2100 y 538 a. C, Sistema numérico sexagesimal APORTES Ecuaciones Cuadráticas, Mezclaba base 10 (decimal) y base 60 (sexagesimal). ¿Para que se usa? División de la hora en 60 minutos y del minuto en 60 segundos proviene de ellos., No usaban el cero como número, sino como separador o marcador de lugar por que Introdujeron un símbolo para representar espacios vacíos entre cifras, lo que anticipa la idea del cero como posición., Aproximación de números Aproximaron √2 con gran precisión usando su sistema sexagesimal. √2 ≈ 1.414213 (El valor real es aproximadamente 1.41421356...), Mezclaba base 10 (decimal) y base 60 (sexagesimal). ¿Para que se usa? El círculo se divide en 360° debido a este sistema, Sistema numérico sexagesimal tenía Base 60, Base 60 combinación Mezclaba base 10 (decimal) y base 60 (sexagesimal).