WARNING:
JavaScript is turned OFF. None of the links on this concept map will
work until it is reactivated.
If you need help turning JavaScript On, click here.
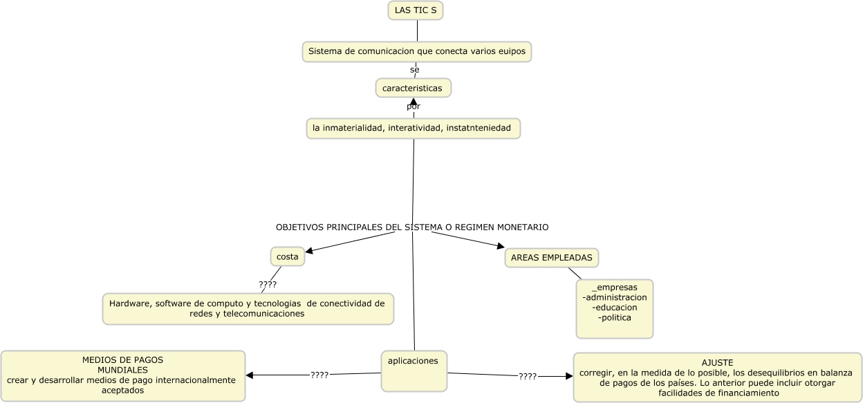
Este Cmap, tiene información relacionada con: mapa conceptual, AREAS EMPLEADAS ???? _empresas -administracion -educacion -politica, aplicaciones ???? MEDIOS DE PAGOS MUNDIALES crear y desarrollar medios de pago internacionalmente aceptados, la inmaterialidad, interatividad, instatnteniedad OBJETIVOS PRINCIPALES DEL SISTEMA O REGIMEN MONETARIO costa, la inmaterialidad, interatividad, instatnteniedad por caracteristicas, Sistema de comunicacion que conecta varios euipos se caracteristicas, aplicaciones ???? AJUSTE corregir, en la medida de lo posible, los desequilibrios en balanza de pagos de los países. Lo anterior puede incluir otorgar facilidades de financiamiento, costa ???? Hardware, software de computo y tecnologias de conectividad de redes y telecomunicaciones, LAS TIC S ???? Sistema de comunicacion que conecta varios euipos, la inmaterialidad, interatividad, instatnteniedad OBJETIVOS PRINCIPALES DEL SISTEMA O REGIMEN MONETARIO aplicaciones, la inmaterialidad, interatividad, instatnteniedad OBJETIVOS PRINCIPALES DEL SISTEMA O REGIMEN MONETARIO AREAS EMPLEADAS