WARNING:
JavaScript is turned OFF. None of the links on this concept map will
work until it is reactivated.
If you need help turning JavaScript On, click here.
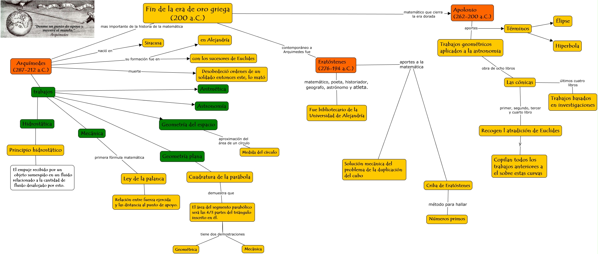
Este Cmap, tiene información relacionada con: Era de oro griega, Criba de Eratóstenes método para hallar Números primos, Las cónicas últimos cuatro libros Trabajos basados en investigaciones, trabajos ???? Geometría plana, Arquímedes (287-212 a.C.) nació en Siracusa, trabajos ???? Mecánica, Términos ???? Hiperbola, Términos ???? Élipse, trabajos ???? Aritmética, Las cónicas primer, segundo, tercer y cuarto libro Recogen l atradición de Euclides, Fin de la era de oro griega (200 a.C.) contemporáneo a Arquimedes fue Eratóstenes (276-194 a.C.), Eratóstenes (276-194 a.C.) matemático, poeta, historiador, geografo, astrónomo y atleta. Fue bibliotecario de la Universidad de Alejandría, Arquímedes (287-212 a.C.) su formación fue en en Alejandría, El área del segmento parabólico será las 4/3 partes del triángulo inscrito en él. tiene dos demostraciones Mecánica, Ley de la palanca ???? Relación entre fuerza ejercida y las distancia al punto de apoyo., Mecánica primera fórmula matemática Ley de la palanca, Eratóstenes (276-194 a.C.) aportes a la matemática Criba de Eratóstenes, El área del segmento parabólico será las 4/3 partes del triángulo inscrito en él. tiene dos demostraciones Mecánica, El área del segmento parabólico será las 4/3 partes del triángulo inscrito en él. tiene dos demostraciones Geométrica, Principio hidrostático ???? El empuje recibido por un objeto sumergido en un fluido relacionado a la cantidad de fluido desalojado por esto., Apolonio (262-200 a.C.) aportes Términos