WARNING:
JavaScript is turned OFF. None of the links on this concept map will
work until it is reactivated.
If you need help turning JavaScript On, click here.
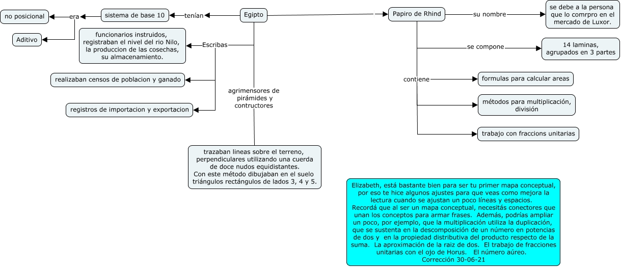
This Concept Map, created with IHMC CmapTools, has information related to: Calderon_Egipto, Egipto tenían sistema de base 10, Papiro de Rhind su nombre se debe a la persona que lo comrpro en el mercado de Luxor., Egipto Escribas registros de importacion y exportacion, Egipto agrimensores de pirámides y contructores trazaban lineas sobre el terreno, perpendiculares utilizando una cuerda de doce nudos equidistantes. Con este método dibujaban en el suelo triángulos rectángulos de lados 3, 4 y 5., Papiro de Rhind contiene métodos para multiplicación, división, Egipto Papiro de Rhind, Papiro de Rhind se compone 14 laminas, agrupados en 3 partes, sistema de base 10 era no posicional, sistema de base 10 era Aditivo, Papiro de Rhind contiene formulas para calcular areas, Egipto Escribas realizaban censos de poblacion y ganado, Egipto Escribas funcionarios instruidos, registraban el nivel del rio Nilo, la produccion de las cosechas, su almacenamiento., Papiro de Rhind contiene trabajo con fraccions unitarias