WARNING:
JavaScript is turned OFF. None of the links on this concept map will
work until it is reactivated.
If you need help turning JavaScript On, click here.
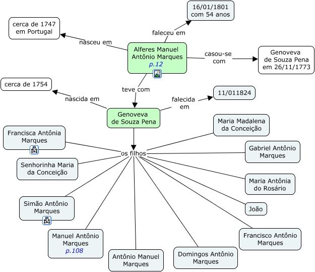
Esse mapa conceitual, produzido no IHMC CmapTools, tem a informação relacionada a: Os Marques Librinas de Barretos, Alferes Manuel Antônio Marques p.12 nasceu em cerca de 1747 em Portugal, Genoveva de Souza Pena os filhos Gabriel Antônio Marques, Genoveva de Souza Pena os filhos Antônio Manuel Marques, Alferes Manuel Antônio Marques p.12 teve com Genoveva de Souza Pena, Genoveva de Souza Pena os filhos Domingos Antônio Marques, Genoveva de Souza Pena os filhos Francisca Antônia Marques, Genoveva de Souza Pena falecida em 11/011824, Genoveva de Souza Pena os filhos Maria Madalena da Conceição, Genoveva de Souza Pena os filhos Simão Antônio Marques, Genoveva de Souza Pena os filhos Maria Antônia do Rosário, Genoveva de Souza Pena os filhos Manuel Antônio Marques p.108, Genoveva de Souza Pena os filhos Francisco Antônio Marques, Genoveva de Souza Pena os filhos João, Genoveva de Souza Pena nascida em cerca de 1754, Alferes Manuel Antônio Marques p.12 casou-se com Genoveva de Souza Pena em 26/11/1773, Alferes Manuel Antônio Marques p.12 faleceu em 16/01/1801 com 54 anos, Genoveva de Souza Pena os filhos Senhorinha Maria da Conceição