WARNING:
JavaScript is turned OFF. None of the links on this concept map will
work until it is reactivated.
If you need help turning JavaScript On, click here.
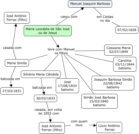
Esse mapa conceitual, produzido no IHMC CmapTools, tem a informação relacionada a: Maria Leocádia, Maria Leocádia de São José ou de Jesus teve com Manuel os filhos Silvéria Maria Cândida, Maria Leocádia de São José ou de Jesus teve com Manuel os filhos Carolina 03/11/1844 batismo, Silvéria Maria Cândida batizada em 30/03/1833, Maria Leocádia de São José ou de Jesus teve com Manuel os filhos Joaquim Barbosa Simão 22/08/1842 batismo, José Antonio Ferraz (filho) com quem teve Lúcio Antônio Ferraz, Maria Leocádia de São José ou de Jesus teve com Manuel os filhos Maria Simôa, 30/03/1833 casada, por volta de 1853 com José Antonio Ferraz (filho), Maria Leocádia de São José ou de Jesus teve com Manuel os filhos José 17/08/1834 batismo, Maria Simôa batizada em 27/03/1831, Maria Simôa casada com José Antônio Ferraz (filho), Maria Leocádia de São José ou de Jesus teve com Manuel os filhos Simão José Barbosa 15/03/1840 batismo, Maria Leocádia de São José ou de Jesus teve com Manuel os filhos Cassiana Maria 02/07/1849, Maria Leocádia de São José ou de Jesus casou com Manuel Joaquim Barbosa, Manuel Joaquim Barbosa em Caldas no dia 07/02/1828