WARNING:
JavaScript is turned OFF. None of the links on this concept map will
work until it is reactivated.
If you need help turning JavaScript On, click here.
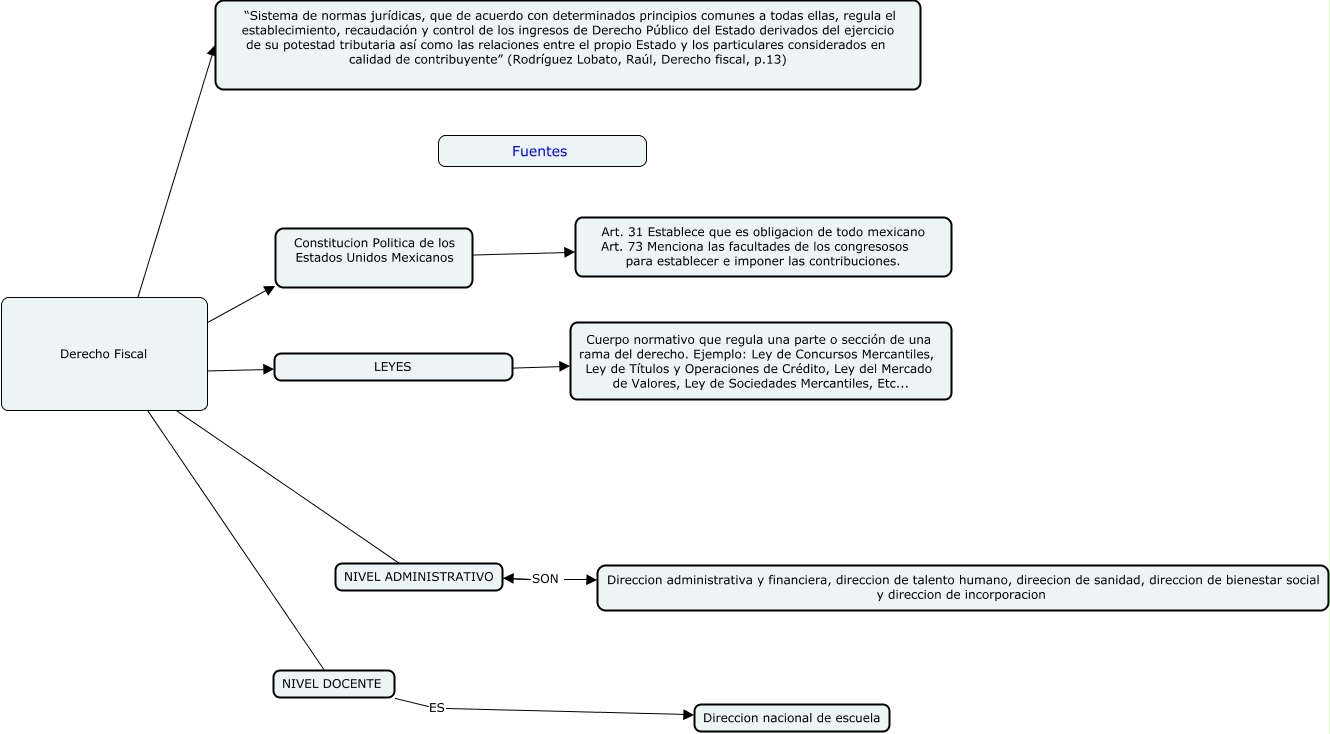
Este Cmap, tiene información relacionada con: Rafa, Derecho Fiscal ???? Constitucion Politica de los Estados Unidos Mexicanos, Constitucion Politica de los Estados Unidos Mexicanos ???? Art. 31 Establece que es obligacion de todo mexicano Art. 73 Menciona las facultades de los congresosos para establecer e imponer las contribuciones., Derecho Fiscal ???? LEYES, Derecho Fiscal ???? NIVEL ADMINISTRATIVO, NIVEL ADMINISTRATIVO SON Direccion administrativa y financiera, direccion de talento humano, direecion de sanidad, direccion de bienestar social y direccion de incorporacion, Derecho Fiscal ???? NIVEL DOCENTE, Derecho Fiscal ???? “Sistema de normas jurídicas, que de acuerdo con determinados principios comunes a todas ellas, regula el establecimiento, recaudación y control de los ingresos de Derecho Público del Estado derivados del ejercicio de su potestad tributaria así como las relaciones entre el propio Estado y los particulares considerados en calidad de contribuyente” (Rodríguez Lobato, Raúl, Derecho fiscal, p.13), LEYES ???? Cuerpo normativo que regula una parte o sección de una rama del derecho. Ejemplo: Ley de Concursos Mercantiles, Ley de Títulos y Operaciones de Crédito, Ley del Mercado de Valores, Ley de Sociedades Mercantiles, Etc..., NIVEL DOCENTE ES Direccion nacional de escuela