WARNING:
JavaScript is turned OFF. None of the links on this concept map will
work until it is reactivated.
If you need help turning JavaScript On, click here.
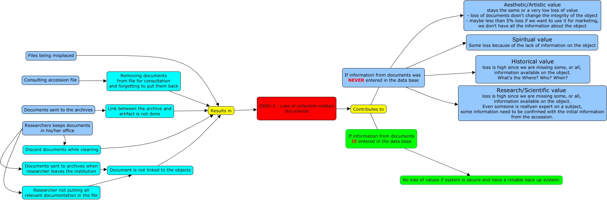
This Concept Map, created with IHMC CmapTools, has information related to: Stef DISS-2 cmap, Removing documents from file for consultation and forgetting to put them back Results in, Researchers keeps documents in his/her office Discard documents while cleaning, If information from documents was NEVER entered in the data base Aesthetic/Artistic value stays the same or a very low loss of value - loss of documents dosn't change the integrity of the object - maybe less than 5% loss if we want to use it for marketing, we don't have all the information about the object, Contributes to If information from documents was NEVER entered in the data base, Documents sent to the archives Link between the archive and artifact is not done, Researchers keeps documents in his/her office Researcher not putting all relevant documentation in the file, If information from documents was NEVER entered in the data base Research/Scientific value loss is high since we are missing some, or all, information available on the object. Even someone is reallyan expert on a subject, some information need to be confirmed with the initial information from the accession., Discard documents while cleaning Results in, Researchers keeps documents in his/her office Documents sent to archives when researcher leaves the institution, Link between the archive and artifact is not done Results in, If information from documents was NEVER entered in the data base Historical value loss is high since we are missing some, or all, information available on the object. What's the Where? Who? When?, Consulting accession file Removing documents from file for consultation and forgetting to put them back, If information from documents was NEVER entered in the data base Spiritual value Some loss because of the lack of information on the object, If information from documents IS entered in the data base No loss of values if system is secure and have a reliable back up system., Document is not linked to the objects Results in, Documents sent to archives when researcher leaves the institution Document is not linked to the objects, DISS-2 : Loss of collection-related documents Contributes to, Files being misplaced Results in, Researcher not putting all relevant documentation in the file Document is not linked to the objects, Results in DISS-2 : Loss of collection-related documents