WARNING:
JavaScript is turned OFF. None of the links on this concept map will
work until it is reactivated.
If you need help turning JavaScript On, click here.
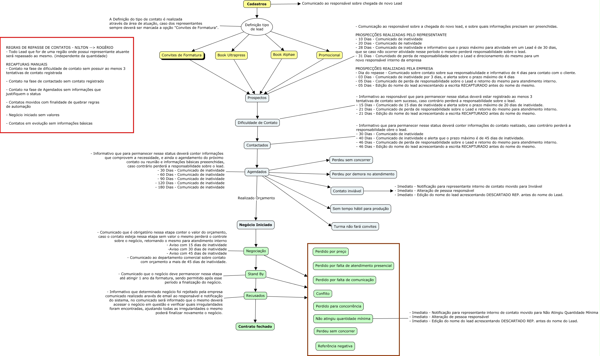
Esse mapa conceitual, produzido no IHMC CmapTools, tem a informação relacionada a: FLUXO CONVITES DE FORMATURA - BITRIX, Definição tipo de lead A Definição do tipo de contato é realizada através da área de atuação, caso dos representantes sempre deverá ser marcada a opção "Convites de Formatura"., Contactados Agendados, Book Alphae Prospectos, Negociação - Comunicado que é obrigatório nessa etapa conter o valor do orçamento, caso o contato esteja nessa etapa sem valor o mesmo perderá o controle sobre o negócio, retornando o mesmo para atendimento interno - Aviso com 15 dias de inatividade -Aviso com 30 dias de inatividade - Aviso com 45 dias de inatividade - Comunicado ao departamento comercial sobre contato com orçamento a mais de 45 dias de inatividade., Contactados - Informativo que para permanecer nesse status deverá conter informações do contato realizado, caso contrário perderá a responsabilidade obre o lead. - 30 Dias - Comunicado de inatividade - 40 Dias - Comunicado de inatividade e alerta que o prazo máximo é de 45 dias de inatividade. - 46 Dias - Comunicado de perda de responsabilidade sobre o Lead e retorno do mesmo para atendimento interno. - 46 Dias - Edição do nome do lead acrescentando a escrita RECAPTURADO antes do nome do mesmo., Agendados Realizado Orçamento Negócio Iniciado, Stand By Recusados, Não atingiu quantidade mínima - Imediato - Notificação para representante interno de contato movido para Não Atingiu Quantidade Mínima - Imediato - Alteração de pessoa responsável - Imediato - Edição do nome do lead acrescentando DESCARTADO REP. antes do nome do Lead., Dificuldade de Contato - Informativo ao responsável que para permanecer nesse status deverá estar registrado ao menos 3 tentativas de contato sem sucesso, caso contrário perderá a responsabilidade sobre o lead. - 15 Dias - Comunicado de 15 dias de inatividade e alerta sobre o prazo máximo de 20 dias de inatividade. - 21 Dias - Comunicado de perda de responsabilidade sobre o Lead e retorno do mesmo para atendimento interno. - 21 Dias - Edição do nome do lead acrescentando a escrita RECAPTURADO antes do nome do mesmo., Agendados Perdeu sem concorrer, Agendados Sem tempo hábil para produção, Definição tipo de lead Promocional, Book Ultrapress Prospectos, Definição tipo de lead Book Ultrapress, Agendados Contato inviável, Recusados - Informativo que determinado negócio foi rejeitado pela empresa comunicado realizado aravés de email ao responsável e notificação do sistema, no comunicado será informado que o mesmo deverá acessar o negócio em questão e verificar quais irregularidades foram encontradas, ajustando todas as irregularidades o mesmo poderá finalizar novamente o negócio., Contato inviável - Imediato - Notificação para representante interno de contato movido para Inviável - Imediato - Alteração de pessoa responsável - Imediato - Edição do nome do lead acrescentando DESCARTADO REP. antes do nome do Lead., Recusados, Stand By, Convites de Formatura Prospectos