WARNING:
JavaScript is turned OFF. None of the links on this concept map will
work until it is reactivated.
If you need help turning JavaScript On, click here.
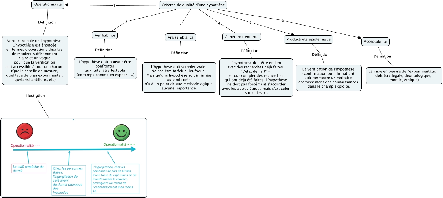
Cette carte de concepts créée avec IHMC CmapTools traite de: Les critères de qualité d'une hypothèse, Acceptabilité Définition La mise en oeuvre de l'expérimentation doit être légale, déontologique, morale, éthique), Vraisemblance Définition L'hypothèse doit sembler vraie. Ne pas être farfelue, loufoque. Mais qu'une hypothèse soit infirmée ou confirmée n'a d'un point de vue méthodologique aucune importance., Productivité épistémique Définition La vérification de l'hypothèse (confirmation ou infirmation) doit permettre un véritable accroissement des connaissances dans le champ exploité., Cohérence externe Définition L'hypothèse doit être en lien avec des recherches déjà faites. "L'état de l'art" = le tour complet des recherches qui ont déjà été faites. L'hypothèse ne doit pas forcément s'accorder avec les autres études mais s'articuler sur celles-ci., Critères de qualité d'une hypothèse 2 Vérifiabilité, Critères de qualité d'une hypothèse 4 Cohérence externe, Critères de qualité d'une hypothèse 1 Opérationnalité, Opérationnalité Définition Vertu cardinale de l'hypothèse. L'hypothèse est énoncée en termes d'opérations décrites de manière suffisamment claire et univoque pour que la vérification soit accessible à tout un chacun. (Quelle échelle de mesure, quel type de plan expérimental, quels échantillons, etc), Vertu cardinale de l'hypothèse. L'hypothèse est énoncée en termes d'opérations décrites de manière suffisamment claire et univoque pour que la vérification soit accessible à tout un chacun. (Quelle échelle de mesure, quel type de plan expérimental, quels échantillons, etc) illustration, Critères de qualité d'une hypothèse 5 Productivité épistémique, Critères de qualité d'une hypothèse 6 Acceptabilité, Vérifiabilité Définition L'hypothèse doit pouvoir être confronter aux faits, être testable (en temps comme en espace, ...), Critères de qualité d'une hypothèse 3 Vraisemblance