WARNING:
JavaScript is turned OFF. None of the links on this concept map will
work until it is reactivated.
If you need help turning JavaScript On, click here.
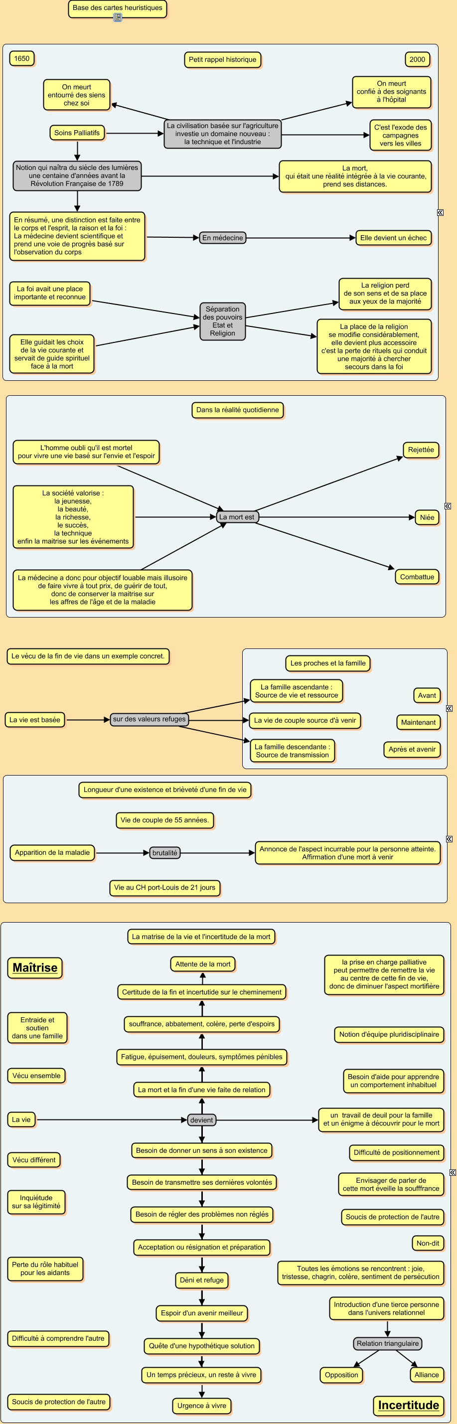
Cette carte de concepts créée avec IHMC CmapTools traite de: Soins Palliatifs Generalites, Apparition de la maladie brutalité Annonce de l'aspect incurrable pour la personne atteinte. Affirmation d'une mort à venir, La vie devient un travail de deuil pour la famille et un énigme à découvrir pour le mort, Soins Palliatifs La civilisation basée sur l'agriculture investie un domaine nouveau : la technique et l'industrie On meurt entourré des siens chez soi, La foi avait une place importante et reconnue Séparation des pouvoirs Etat et Religion La religion perd de son sens et de sa place aux yeux de la majorité, La vie devient souffrance, abbatement, colère, perte d'espoirs, La vie devient Besoin de régler des problèmes non réglés, L'homme oubli qu'il est mortel pour vivre une vie basé sur l'envie et l'espoir La mort est Niée, La vie devient Besoin de donner un sens à son existence, Elle guidait les choix de la vie courante et servait de guide spirituel face à la mort Séparation des pouvoirs Etat et Religion La place de la religion se modifie considérablement, elle devient plus accessoire c'est la perte de rituels qui conduit une majorité à chercher secours dans la foi, La vie est basée sur des valeurs refuges La famille ascendante : Source de vie et ressource, La vie devient Un temps précieux, un reste à vivre, L'homme oubli qu'il est mortel pour vivre une vie basé sur l'envie et l'espoir La mort est Rejettée, La vie est basée sur des valeurs refuges La vie de couple source d'à venir, La société valorise : la jeunesse, la beauté, la richesse, le succès, la technique enfin la maitrise sur les événements La mort est Combattue, La vie devient Attente de la mort, Soins Palliatifs Notion qui naîtra du siècle des lumières une centaine d'années avant la Révolution Française de 1789 La mort, qui était une réalité intégrée à la vie courante, prend ses distances., La médecine a donc pour objectif louable mais illusoire de faire vivre à tout prix, de guérir de tout, donc de conserver la maitrise sur les affres de l'âge et de la maladie La mort est Niée, Introduction d'une tierce personne dans l'univers relationnel Relation triangulaire Opposition, La vie devient Fatigue, épuisement, douleurs, symptômes pénibles, La médecine a donc pour objectif louable mais illusoire de faire vivre à tout prix, de guérir de tout, donc de conserver la maitrise sur les affres de l'âge et de la maladie La mort est Combattue