WARNING:
JavaScript is turned OFF. None of the links on this concept map will
work until it is reactivated.
If you need help turning JavaScript On, click here.
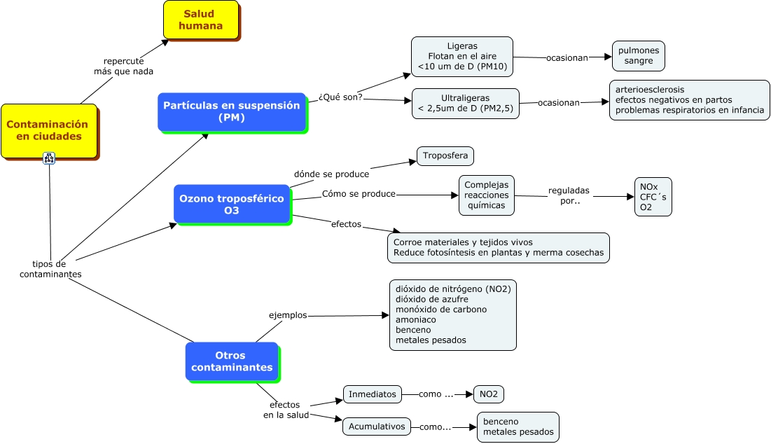
Este Cmap, tiene información relacionada con: 1.3.1 Contaminación en ciudades, Contaminación en ciudades tipos de contaminantes Partículas en suspensión (PM), Otros contaminantes efectos en la salud Acumulativos, Contaminación en ciudades tipos de contaminantes Ozono troposférico O3, Otros contaminantes efectos en la salud Inmediatos, Otros contaminantes ejemplos dióxido de nitrógeno (NO2) dióxido de azufre monóxido de carbono amoniaco benceno metales pesados, Ozono troposférico O3 Cómo se produce Complejas reacciones químicas, Partículas en suspensión (PM) ¿Qué son? Ultraligeras < 2,5um de D (PM2,5), Ozono troposférico O3 efectos Corroe materiales y tejidos vivos Reduce fotosíntesis en plantas y merma cosechas, Complejas reacciones químicas reguladas por.. NOx CFC´s O2, Ligeras Flotan en el aire um de D (PM10) ocasionan pulmones sangre, Contaminación en ciudades repercute más que nada Salud humana, Partículas en suspensión (PM) ¿Qué son? Ligeras Flotan en el aire um de D (PM10), Contaminación en ciudades tipos de contaminantes Otros contaminantes, Ozono troposférico O3 dónde se produce Troposfera, Acumulativos como... benceno metales pesados, Inmediatos como ... NO2, Ultraligeras < 2,5um de D (PM2,5) ocasionan arterioesclerosis efectos negativos en partos problemas respiratorios en infancia