WARNING:
JavaScript is turned OFF. None of the links on this concept map will
work until it is reactivated.
If you need help turning JavaScript On, click here.
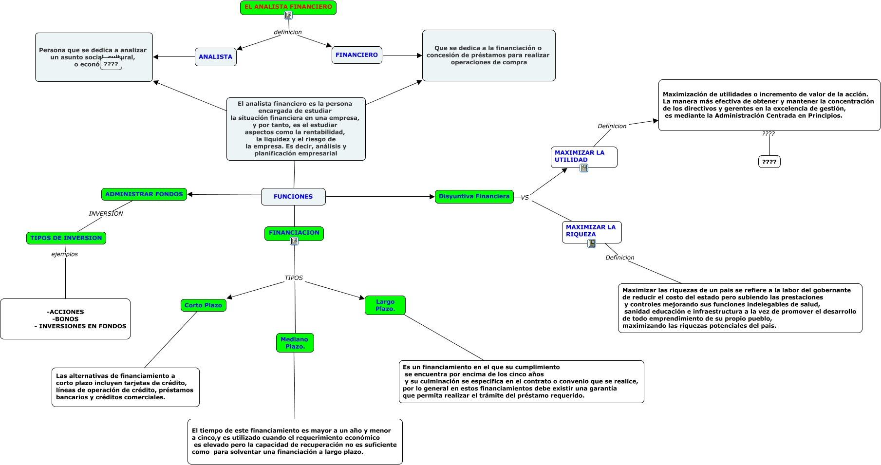
Este Cmap, tiene información relacionada con: JULIAN JAISSON LIZ, FINANCIERO ???? Que se dedica a la financiación o concesión de préstamos para realizar operaciones de compra, MAXIMIZAR LA RIQUEZA Definicion Maximizar las riquezas de un pais se refiere a la labor del gobernante de reducir el costo del estado pero subiendo las prestaciones y controles mejorando sus funciones indelegables de salud, sanidad educación e infraestructura a la vez de promover el desarrollo de todo emprendimiento de su propio pueblo, maximizando las riquezas potenciales del pais., El analista financiero es la persona encargada de estudiar la situación financiera en una empresa, y por tanto, es el estudiar aspectos como la rentabilidad, la liquidez y el riesgo de la empresa. Es decir, análisis y planificación empresarial ???? Persona que se dedica a analizar un asunto social, cultural, o económico, EL ANALISTA FINANCIERO definicion ANALISTA, FUNCIONES ???? Disyuntiva Financiera, EL ANALISTA FINANCIERO definicion FINANCIERO, FINANCIACION TIPOS Corto Plazo, Maximización de utilidades o incremento de valor de la acción. La manera más efectiva de obtener y mantener la concentración de los directivos y gerentes en la excelencia de gestión, es mediante la Administración Centrada en Principios. ???? ????, TIPOS DE INVERSION ejemplos -ACCIONES -BONOS - INVERSIONES EN FONDOS, Disyuntiva Financiera VS MAXIMIZAR LA RIQUEZA, Mediano Plazo. ???? El tiempo de este financiamiento es mayor a un año y menor a cinco,y es utilizado cuando el requerimiento económico es elevado pero la capacidad de recuperación no es suficiente como para solventar una financiación a largo plazo., MAXIMIZAR LA UTILIDAD Definicion Maximización de utilidades o incremento de valor de la acción. La manera más efectiva de obtener y mantener la concentración de los directivos y gerentes en la excelencia de gestión, es mediante la Administración Centrada en Principios., El analista financiero es la persona encargada de estudiar la situación financiera en una empresa, y por tanto, es el estudiar aspectos como la rentabilidad, la liquidez y el riesgo de la empresa. Es decir, análisis y planificación empresarial ???? Que se dedica a la financiación o concesión de préstamos para realizar operaciones de compra, FINANCIACION TIPOS Mediano Plazo., FINANCIACION TIPOS Largo Plazo., ANALISTA ???? Persona que se dedica a analizar un asunto social, cultural, o económico, El analista financiero es la persona encargada de estudiar la situación financiera en una empresa, y por tanto, es el estudiar aspectos como la rentabilidad, la liquidez y el riesgo de la empresa. Es decir, análisis y planificación empresarial ???? FUNCIONES, Largo Plazo. ???? Es un financiamiento en el que su cumplimiento se encuentra por encima de los cinco años y su culminación se especifica en el contrato o convenio que se realice, por lo general en estos financiamientos debe existir una garantía que permita realizar el trámite del préstamo requerido., Disyuntiva Financiera VS MAXIMIZAR LA UTILIDAD, ADMINISTRAR FONDOS INVERSION TIPOS DE INVERSION