WARNING:
JavaScript is turned OFF. None of the links on this concept map will
work until it is reactivated.
If you need help turning JavaScript On, click here.
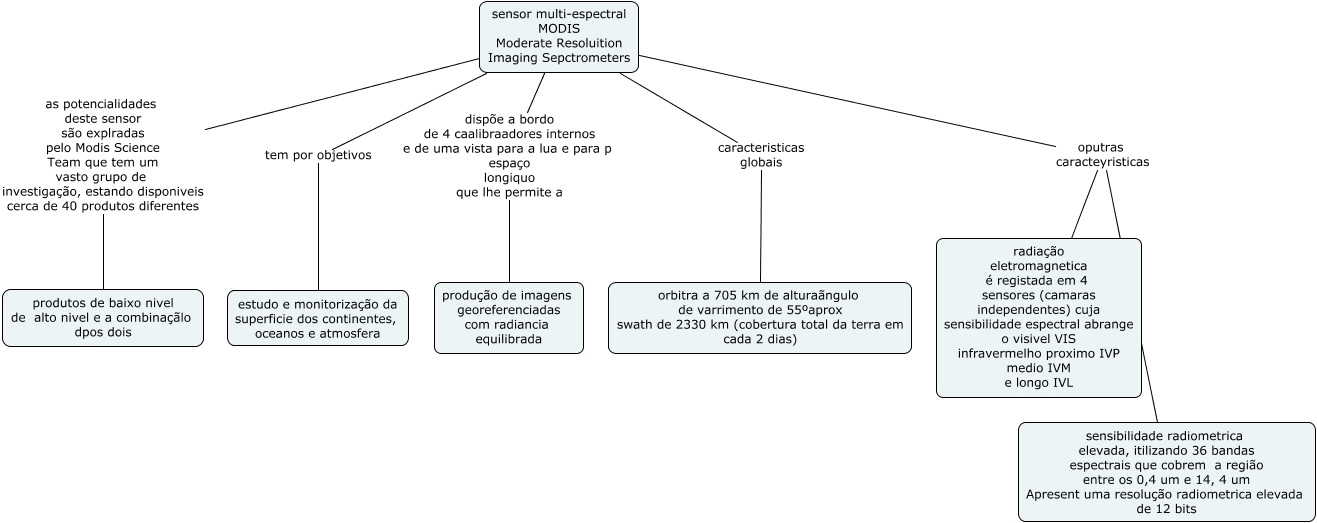
Esse mapa conceitual, produzido no IHMC CmapTools, tem a informação relacionada a: sensor MODIS, sensor multi-espectral MODIS Moderate Resoluition Imaging Sepctrometers as potencialidades deste sensor são explradas pelo Modis Science Team que tem um vasto grupo de investigação, estando disponiveis cerca de 40 produtos diferentes produtos de baixo nivel de alto nivel e a combinaçãlo dpos dois, sensor multi-espectral MODIS Moderate Resoluition Imaging Sepctrometers dispõe a bordo de 4 caalibraadores internos e de uma vista para a lua e para p espaço longiquo que lhe permite a produção de imagens georeferenciadas com radiancia equilibrada, sensor multi-espectral MODIS Moderate Resoluition Imaging Sepctrometers oputras caracteyristicas radiação eletromagnetica é registada em 4 sensores (camaras independentes) cuja sensibilidade espectral abrange o visivel VIS infravermelho proximo IVP medio IVM e longo IVL, sensor multi-espectral MODIS Moderate Resoluition Imaging Sepctrometers caracteristicas globais orbitra a 705 km de alturaãngulo de varrimento de 55ºaprox swath de 2330 km (cobertura total da terra em cada 2 dias), sensor multi-espectral MODIS Moderate Resoluition Imaging Sepctrometers oputras caracteyristicas sensibilidade radiometrica elevada, itilizando 36 bandas espectrais que cobrem a região entre os 0,4 um e 14, 4 um Apresent uma resolução radiometrica elevada de 12 bits, sensor multi-espectral MODIS Moderate Resoluition Imaging Sepctrometers tem por objetivos estudo e monitorização da superficie dos continentes, oceanos e atmosfera