WARNING:
JavaScript is turned OFF. None of the links on this concept map will
work until it is reactivated.
If you need help turning JavaScript On, click here.
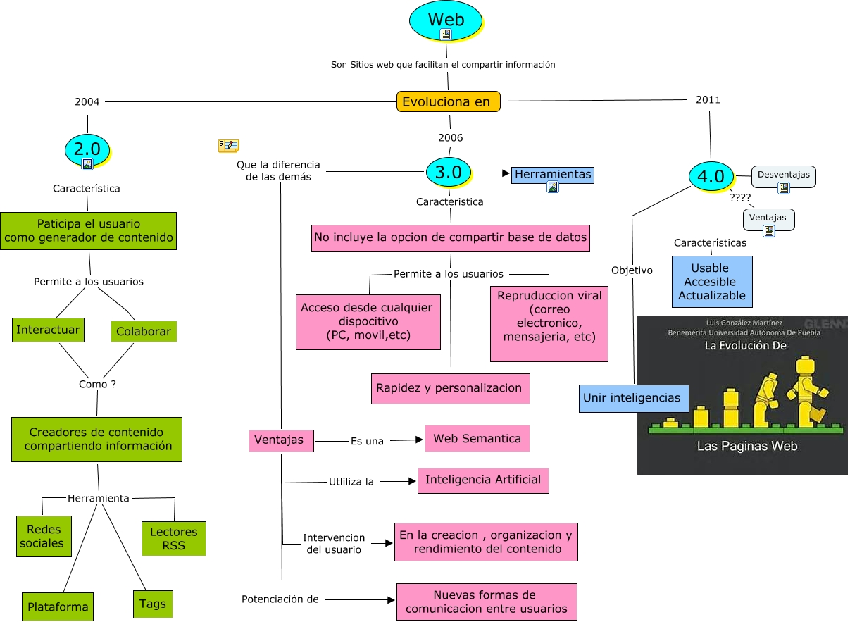
This Concept Map, created with IHMC CmapTools, has information related to: web 2.0-3.0-4.0, Web Son Sitios web que facilitan el compartir información Evoluciona en, No incluye la opcion de compartir base de datos Permite a los usuarios Rapidez y personalizacion, Ventajas Es una Web Semantica, 4.0 ???? Ventajas, Paticipa el usuario como generador de contenido Permite a los usuarios Colaborar, Evoluciona en 2006 3.0, Evoluciona en 2004 2.0, Ventajas Intervencion del usuario En la creacion , organizacion y rendimiento del contenido, Ventajas Utliliza la Inteligencia Artificial, 4.0 ???? Desventajas, Creadores de contenido compartiendo información Herramienta Lectores RSS, 3.0 ???? Herramientas, 2.0 Característica Paticipa el usuario como generador de contenido, Paticipa el usuario como generador de contenido Permite a los usuarios ????, Ventajas Potenciación de Nuevas formas de comunicacion entre usuarios, Creadores de contenido compartiendo información Herramienta Tags, Interactuar Como ? Creadores de contenido compartiendo información, No incluye la opcion de compartir base de datos Permite a los usuarios Acceso desde cualquier dispocitivo (PC, movil,etc), 4.0 Objetivo Unir inteligencias, 4.0 Características Usable Accesible Actualizable