WARNING:
JavaScript is turned OFF. None of the links on this concept map will
work until it is reactivated.
If you need help turning JavaScript On, click here.
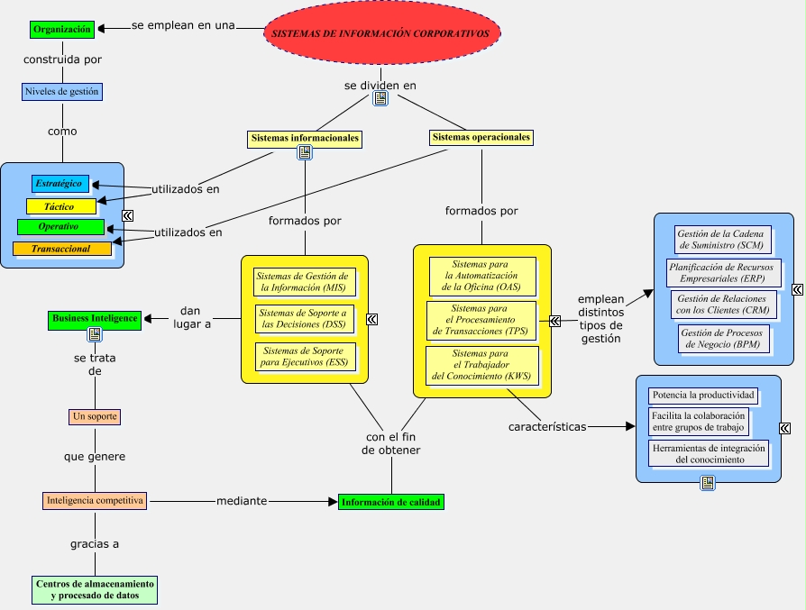
Este Cmap, tiene información relacionada con: Mapa conceptos - Sistemas de información corporativos, Sistemas para el Trabajador del Conocimiento (KWS) características ????, Un soporte que genere Inteligencia competitiva, Business Inteligence se trata de Un soporte, ???? dan lugar a Business Inteligence, Sistemas informacionales utilizados en Estratégico, Inteligencia competitiva mediante Información de calidad, Sistemas para el Procesamiento de Transacciones (TPS) emplean distintos tipos de gestión ????, Organización construida por Niveles de gestión, ???? con el fin de obtener Información de calidad, SISTEMAS DE INFORMACIÓN CORPORATIVOS se dividen en Sistemas operacionales, Sistemas operacionales utilizados en Operativo, Niveles de gestión como ????, Sistemas operacionales formados por ????, Sistemas informacionales utilizados en Táctico, SISTEMAS DE INFORMACIÓN CORPORATIVOS se dividen en Sistemas informacionales, SISTEMAS DE INFORMACIÓN CORPORATIVOS se emplean en una Organización, ???? con el fin de obtener Información de calidad, Sistemas operacionales utilizados en Transaccional, Inteligencia competitiva gracias a Centros de almacenamiento y procesado de datos