WARNING:
JavaScript is turned OFF. None of the links on this concept map will
work until it is reactivated.
If you need help turning JavaScript On, click here.
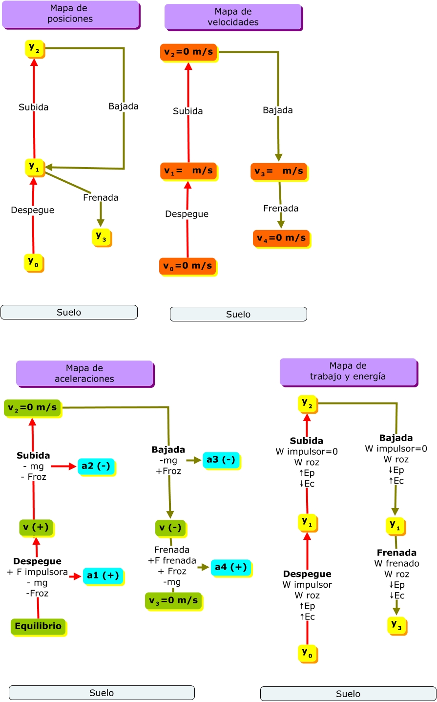
Este Cmap, tiene información relacionada con: Salto de Sergio, <math xmlns="http://www.w3.org/1998/Math/MathML"> <mrow> <mmultiscripts> <mtext> y </mtext> <mtext> 2 </mtext> <none/> </mmultiscripts> </mrow> </math> Bajada W impulsor=0 W roz ↓Ep ↑Ec <math xmlns="http://www.w3.org/1998/Math/MathML"> <mrow> <mmultiscripts> <mtext> y </mtext> <mtext> 1 </mtext> <none/> </mmultiscripts> </mrow> </math>, <math xmlns="http://www.w3.org/1998/Math/MathML"> <mrow> <mmultiscripts> <mtext> y </mtext> <mtext> 1 </mtext> <none/> </mmultiscripts> </mrow> </math> Frenada <math xmlns="http://www.w3.org/1998/Math/MathML"> <mrow> <mmultiscripts> <mtext> y </mtext> <mtext> 3 </mtext> <none/> </mmultiscripts> </mrow> </math>, <math xmlns="http://www.w3.org/1998/Math/MathML"> <mrow> <mmultiscripts> <mtext> y </mtext> <mtext> 1 </mtext> <none/> </mmultiscripts> </mrow> </math> Subida <math xmlns="http://www.w3.org/1998/Math/MathML"> <mrow> <mmultiscripts> <mtext> y </mtext> <mtext> 2 </mtext> <none/> </mmultiscripts> </mrow> </math>, <math xmlns="http://www.w3.org/1998/Math/MathML"> <mtext> v (+) </mtext> </math> Subida - mg - Froz <math xmlns="http://www.w3.org/1998/Math/MathML"> <mrow> <mmultiscripts> <mtext> v </mtext> <mtext> 2 </mtext> <none/> </mmultiscripts> <mtext> =0 m/s </mtext> </mrow> </math>, <math xmlns="http://www.w3.org/1998/Math/MathML"> <mtext> v (-) </mtext> </math> Frenada +F frenada + Froz -mg a4 (+), <math xmlns="http://www.w3.org/1998/Math/MathML"> <mrow> <mmultiscripts> <mtext> v </mtext> <mtext> 2 </mtext> <none/> </mmultiscripts> <mtext> =0 m/s </mtext> </mrow> </math> Bajada <math xmlns="http://www.w3.org/1998/Math/MathML"> <mrow> <mmultiscripts> <mtext> v </mtext> <mtext> 3 </mtext> <none/> </mmultiscripts> <mtext> = m/s </mtext> </mrow> </math>, <math xmlns="http://www.w3.org/1998/Math/MathML"> <mrow> <mmultiscripts> <mtext> y </mtext> <mtext> 2 </mtext> <none/> </mmultiscripts> </mrow> </math> Bajada <math xmlns="http://www.w3.org/1998/Math/MathML"> <mrow> <mmultiscripts> <mtext> y </mtext> <mtext> 1 </mtext> <none/> </mmultiscripts> </mrow> </math>, <math xmlns="http://www.w3.org/1998/Math/MathML"> <mtext> Equilibrio </mtext> </math> Despegue + F impulsora - mg -Froz <math xmlns="http://www.w3.org/1998/Math/MathML"> <mtext> v (+) </mtext> </math>, <math xmlns="http://www.w3.org/1998/Math/MathML"> <mrow> <mmultiscripts> <mtext> v </mtext> <mtext> 2 </mtext> <none/> </mmultiscripts> <mtext> =0 m/s </mtext> </mrow> </math> Bajada -mg +Froz <math xmlns="http://www.w3.org/1998/Math/MathML"> <mtext> v (-) </mtext> </math>, <math xmlns="http://www.w3.org/1998/Math/MathML"> <mrow> <mmultiscripts> <mtext> v </mtext> <mtext> 3 </mtext> <none/> </mmultiscripts> <mtext> = m/s </mtext> </mrow> </math> Frenada <math xmlns="http://www.w3.org/1998/Math/MathML"> <mrow> <mmultiscripts> <mtext> v </mtext> <mtext> 4 </mtext> <none/> </mmultiscripts> <mtext> =0 m/s </mtext> </mrow> </math>, <math xmlns="http://www.w3.org/1998/Math/MathML"> <mrow> <mmultiscripts> <mtext> y </mtext> <mtext> 0 </mtext> <none/> </mmultiscripts> </mrow> </math> Despegue <math xmlns="http://www.w3.org/1998/Math/MathML"> <mrow> <mmultiscripts> <mtext> y </mtext> <mtext> 1 </mtext> <none/> </mmultiscripts> </mrow> </math>, <math xmlns="http://www.w3.org/1998/Math/MathML"> <mrow> <mmultiscripts> <mtext> y </mtext> <mtext> 0 </mtext> <none/> </mmultiscripts> </mrow> </math> Despegue W impulsor W roz ↑Ep ↑Ec <math xmlns="http://www.w3.org/1998/Math/MathML"> <mrow> <mmultiscripts> <mtext> y </mtext> <mtext> 1 </mtext> <none/> </mmultiscripts> </mrow> </math>, <math xmlns="http://www.w3.org/1998/Math/MathML"> <mrow> <mmultiscripts> <mtext> v </mtext> <mtext> 1 </mtext> <none/> </mmultiscripts> <mtext> = m/s </mtext> </mrow> </math> Subida <math xmlns="http://www.w3.org/1998/Math/MathML"> <mrow> <mmultiscripts> <mtext> v </mtext> <mtext> 2 </mtext> <none/> </mmultiscripts> <mtext> =0 m/s </mtext> </mrow> </math>, <math xmlns="http://www.w3.org/1998/Math/MathML"> <mrow> <mmultiscripts> <mtext> v </mtext> <mtext> 2 </mtext> <none/> </mmultiscripts> <mtext> =0 m/s </mtext> </mrow> </math> Bajada -mg +Froz a3 (-), <math xmlns="http://www.w3.org/1998/Math/MathML"> <mtext> v (-) </mtext> </math> Frenada +F frenada + Froz -mg <math xmlns="http://www.w3.org/1998/Math/MathML"> <mrow> <mmultiscripts> <mtext> v </mtext> <mtext> 3 </mtext> <none/> </mmultiscripts> <mtext> =0 m/s </mtext> </mrow> </math>, <math xmlns="http://www.w3.org/1998/Math/MathML"> <mtext> v (+) </mtext> </math> Subida - mg - Froz a2 (-), <math xmlns="http://www.w3.org/1998/Math/MathML"> <mrow> <mmultiscripts> <mtext> y </mtext> <mtext> 1 </mtext> <none/> </mmultiscripts> </mrow> </math> Frenada W frenado W roz ↓Ep ↓Ec <math xmlns="http://www.w3.org/1998/Math/MathML"> <mrow> <mmultiscripts> <mtext> y </mtext> <mtext> 3 </mtext> <none/> </mmultiscripts> </mrow> </math>, <math xmlns="http://www.w3.org/1998/Math/MathML"> <mtext> Equilibrio </mtext> </math> Despegue + F impulsora - mg -Froz a1 (+), <math xmlns="http://www.w3.org/1998/Math/MathML"> <mrow> <mmultiscripts> <mtext> v </mtext> <mtext> 0 </mtext> <none/> </mmultiscripts> <mtext> =0 m/s </mtext> </mrow> </math> Despegue <math xmlns="http://www.w3.org/1998/Math/MathML"> <mrow> <mmultiscripts> <mtext> v </mtext> <mtext> 1 </mtext> <none/> </mmultiscripts> <mtext> = m/s </mtext> </mrow> </math>, <math xmlns="http://www.w3.org/1998/Math/MathML"> <mrow> <mmultiscripts> <mtext> y </mtext> <mtext> 1 </mtext> <none/> </mmultiscripts> </mrow> </math> Subida W impulsor=0 W roz ↑Ep ↓Ec <math xmlns="http://www.w3.org/1998/Math/MathML"> <mrow> <mmultiscripts> <mtext> y </mtext> <mtext> 2 </mtext> <none/> </mmultiscripts> </mrow> </math>