WARNING:
JavaScript is turned OFF. None of the links on this concept map will
work until it is reactivated.
If you need help turning JavaScript On, click here.
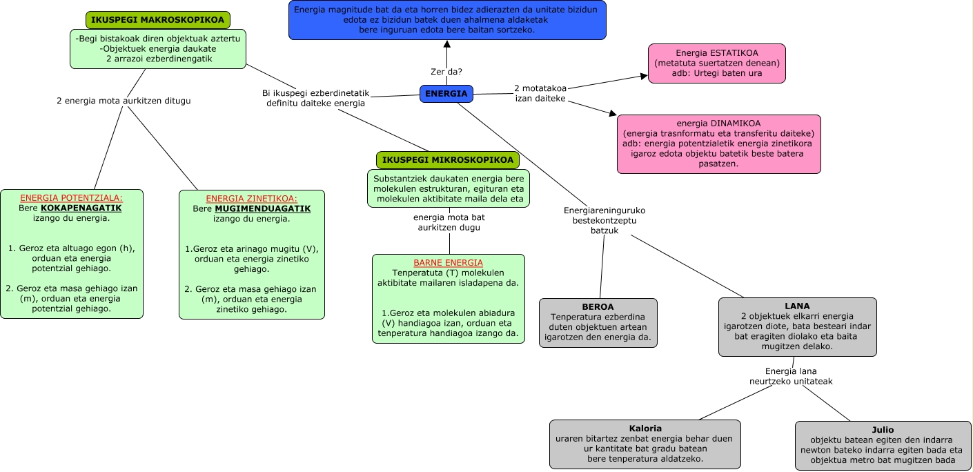
Este Cmap, tiene información relacionada con: hezkuntza_111, LANA 2 objektuek elkarri energia igarotzen diote, bata besteari indar bat eragiten diolako eta baita mugitzen delako. Energia lana neurtzeko unitateak Kaloria uraren bitartez zenbat energia behar duen ur kantitate bat gradu batean bere tenperatura aldatzeko., ENERGIA Energiareninguruko bestekontzeptu batzuk BEROA Tenperatura ezberdina duten objektuen artean igarotzen den energia da., Substantziek daukaten energia bere molekulen estrukturan, egituran eta molekulen aktibitate maila dela eta energia mota bat aurkitzen dugu BARNE ENERGIA Tenperatuta (T) molekulen aktibitate mailaren isladapena da. 1.Geroz eta molekulen abiadura (V) handiagoa izan, orduan eta tenperatura handiagoa izango da., ENERGIA Energiareninguruko bestekontzeptu batzuk LANA 2 objektuek elkarri energia igarotzen diote, bata besteari indar bat eragiten diolako eta baita mugitzen delako., -Begi bistakoak diren objektuak aztertu -Objektuek energia daukate 2 arrazoi ezberdinengatik 2 energia mota aurkitzen ditugu ENERGIA POTENTZIALA: Bere KOKAPENAGATIK izango du energia. 1. Geroz eta altuago egon (h), orduan eta energia potentzial gehiago. 2. Geroz eta masa gehiago izan (m), orduan eta energia potentzial gehiago., ENERGIA Zer da? Energia magnitude bat da eta horren bidez adierazten da unitate bizidun edota ez bizidun batek duen ahalmena aldaketak bere inguruan edota bere baitan sortzeko., LANA 2 objektuek elkarri energia igarotzen diote, bata besteari indar bat eragiten diolako eta baita mugitzen delako. Energia lana neurtzeko unitateak Julio objektu batean egiten den indarra newton bateko indarra egiten bada eta objektua metro bat mugitzen bada, ENERGIA 2 motatakoa izan daiteke energia DINAMIKOA (energia trasnformatu eta transferitu daiteke) adb: energia potentzialetik energia zinetikora igaroz edota objektu batetik beste batera pasatzen., ENERGIA Bi ikuspegi ezberdinetatik definitu daiteke energia IKUSPEGI MIKROSKOPIKOA, IKUSPEGI MAKROSKOPIKOA -Begi bistakoak diren objektuak aztertu -Objektuek energia daukate 2 arrazoi ezberdinengatik, -Begi bistakoak diren objektuak aztertu -Objektuek energia daukate 2 arrazoi ezberdinengatik 2 energia mota aurkitzen ditugu ENERGIA ZINETIKOA: Bere MUGIMENDUAGATIK izango du energia. 1.Geroz eta arinago mugitu (V), orduan eta energia zinetiko gehiago. 2. Geroz eta masa gehiago izan (m), orduan eta energia zinetiko gehiago., ENERGIA 2 motatakoa izan daiteke Energia ESTATIKOA (metatuta suertatzen denean) adb: Urtegi baten ura, ENERGIA Bi ikuspegi ezberdinetatik definitu daiteke energia IKUSPEGI MAKROSKOPIKOA