WARNING:
JavaScript is turned OFF. None of the links on this concept map will
work until it is reactivated.
If you need help turning JavaScript On, click here.
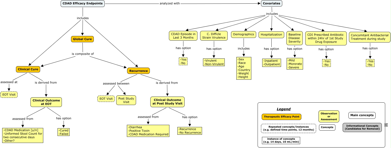
This Concept Map, created with IHMC CmapTools, has information related to: CDAD Efficacy Endpoints v1-1, Covariates includes C. Difficle Strain Virulence, Covariates includes Baseline Disease Severity, Baseline Disease Severity has option -Mild -Morerate -Severe, CDI Prescribed Antibiotic within 24hr of 1st Study Drug Exposure has option -Yes -No, Recurrence is derived from Clinical Outcome at Post Study Visit, Covariates includes Demographics, Clinical Cure assessed at EOT Visit, CDAD Efficacy Endpoints includes Global Cure, CDAD Efficacy Endpoints includes Recurrence, Clinical Outcome at EOT assessed from -CDAD Medication [y/n] -Unformed Stool Count for two consecutive days -Other?, CDAD Episode in Last 3 Months has option -Yes -No, Global Cure is composite of Clinical Cure, C. Difficle Strain Virulence has option -Virulent -Non-Virulent, Recurrence assessed between Post Study Visit, Hospitalization has option -Inpatient -Outpatient, Global Cure is composite of Recurrence, Clinical Outcome at Post Study Visit has option -Recurrence -No Recurrence, Clinical Outcome at EOT has option -Cured -Failed, CDAD Efficacy Endpoints analyzed with Covariates, Demographics includes -Sex -Race -Age -Country -Weight -Height