WARNING:
JavaScript is turned OFF. None of the links on this concept map will
work until it is reactivated.
If you need help turning JavaScript On, click here.
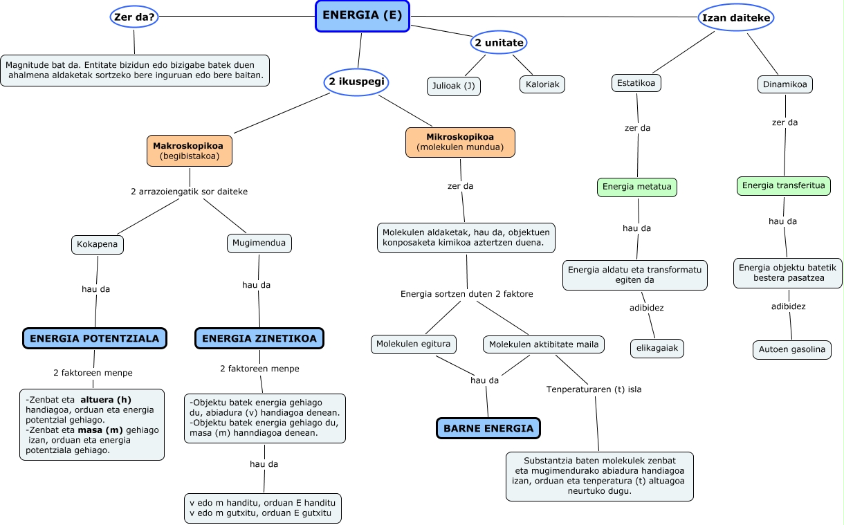
Este Cmap, tiene información relacionada con: hezkuntza49, ENERGIA (E) 2 unitate Julioak (J), Estatikoa zer da Energia metatua, Molekulen aldaketak, hau da, objektuen konposaketa kimikoa aztertzen duena. Energia sortzen duten 2 faktore Molekulen aktibitate maila, -Objektu batek energia gehiago du, abiadura (v) handiagoa denean. -Objektu batek energia gehiago du, masa (m) hanndiagoa denean. hau da v edo m handitu, orduan E handitu v edo m gutxitu, orduan E gutxitu, Makroskopikoa (begibistakoa) 2 arrazoiengatik sor daiteke Kokapena, Energia aldatu eta transformatu egiten da adibidez elikagaiak, Energia objektu batetik bestera pasatzea adibidez Autoen gasolina, Molekulen aktibitate maila Tenperaturaren (t) isla Substantzia baten molekulek zenbat eta mugimendurako abiadura handiagoa izan, orduan eta tenperatura (t) altuagoa neurtuko dugu., Energia metatua hau da Energia aldatu eta transformatu egiten da, Dinamikoa zer da Energia transferitua, Molekulen aktibitate maila hau da BARNE ENERGIA, Molekulen aldaketak, hau da, objektuen konposaketa kimikoa aztertzen duena. Energia sortzen duten 2 faktore Molekulen egitura, ENERGIA ZINETIKOA 2 faktoreen menpe -Objektu batek energia gehiago du, abiadura (v) handiagoa denean. -Objektu batek energia gehiago du, masa (m) hanndiagoa denean., Mikroskopikoa (molekulen mundua) zer da Molekulen aldaketak, hau da, objektuen konposaketa kimikoa aztertzen duena., ENERGIA (E) Izan daiteke Dinamikoa, Kokapena hau da ENERGIA POTENTZIALA, ENERGIA (E) 2 ikuspegi Mikroskopikoa (molekulen mundua), ENERGIA POTENTZIALA 2 faktoreen menpe -Zenbat eta altuera (h) handiagoa, orduan eta energia potentzial gehiago. -Zenbat eta masa (m) gehiago izan, orduan eta energia potentziala gehiago., ENERGIA (E) Zer da? Magnitude bat da. Entitate bizidun edo bizigabe batek duen ahalmena aldaketak sortzeko bere inguruan edo bere baitan., Mugimendua hau da ENERGIA ZINETIKOA