WARNING:
JavaScript is turned OFF. None of the links on this concept map will
work until it is reactivated.
If you need help turning JavaScript On, click here.
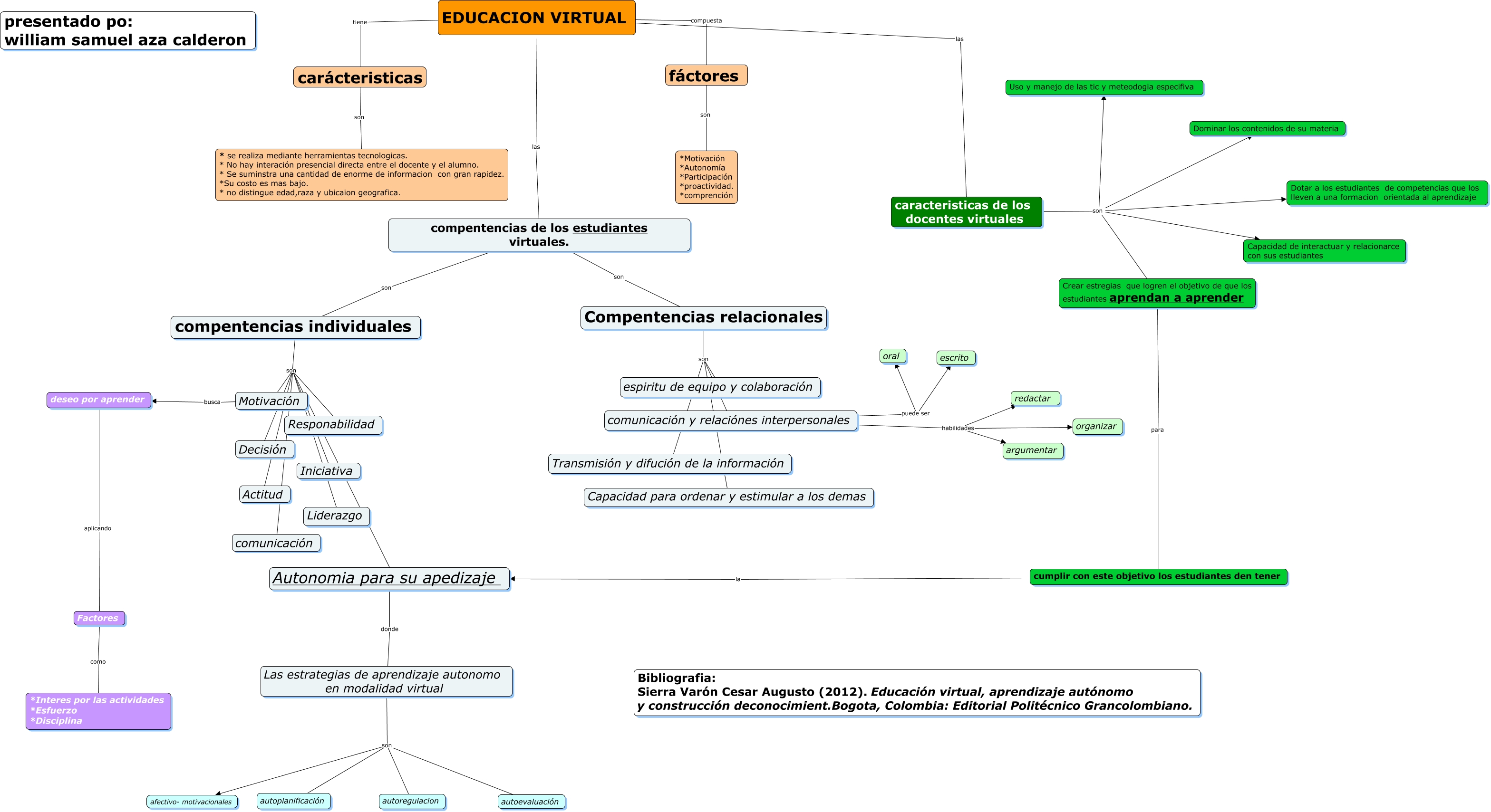
Este Cmap, tiene información relacionada con: EDUCACIÓN VIRTUAL, EDUCACION VIRTUAL compuesta fáctores, Las estrategias de aprendizaje autonomo en modalidad virtual son autoevaluación, EDUCACION VIRTUAL tiene carácteristicas, cumplir con este objetivo los estudiantes den tener la Autonomia para su apedizaje, comunicación y relaciónes interpersonales puede ser oral, caracteristicas de los docentes virtuales son Capacidad de interactuar y relacionarce con sus estudiantes, caracteristicas de los docentes virtuales son Dominar los contenidos de su materia, Autonomia para su apedizaje donde Las estrategias de aprendizaje autonomo en modalidad virtual, EDUCACION VIRTUAL las compentencias de los estudiantes virtuales., compentencias individuales son Iniciativa, compentencias individuales son Motivación, comunicación y relaciónes interpersonales puede ser escrito, Compentencias relacionales son comunicación y relaciónes interpersonales, compentencias individuales son Autonomia para su apedizaje, Motivación busca deseo por aprender, caracteristicas de los docentes virtuales son Crear estregias que logren el objetivo de que los estudiantes aprendan a aprender, caracteristicas de los docentes virtuales son Uso y manejo de las tic y meteodogia especifiva, Compentencias relacionales son Capacidad para ordenar y estimular a los demas, Factores como *Interes por las actividades *Esfuerzo *Disciplina, Las estrategias de aprendizaje autonomo en modalidad virtual son afectivo- motivacionales