WARNING:
JavaScript is turned OFF. None of the links on this concept map will
work until it is reactivated.
If you need help turning JavaScript On, click here.
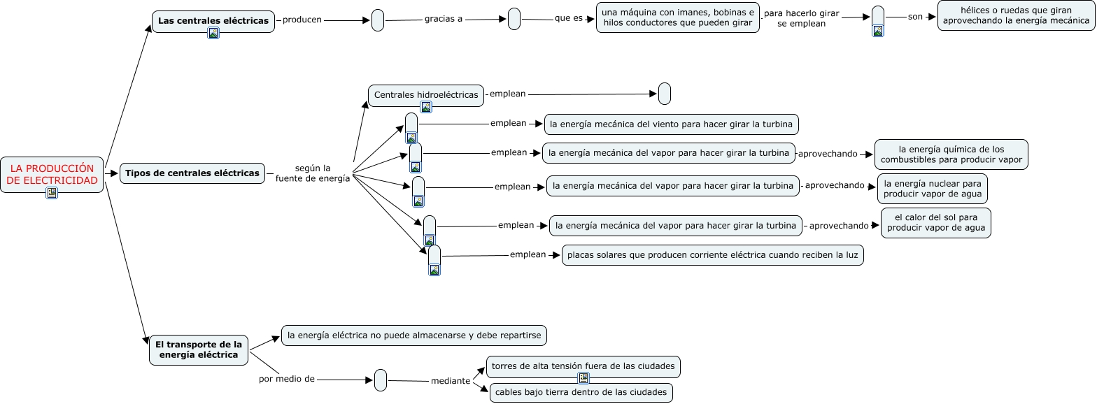
Este Cmap, tiene información relacionada con: La producción de electricidad B, Tipos de centrales eléctricas según la fuente de energía, Tipos de centrales eléctricas según la fuente de energía, Centrales hidroeléctricas emplean, Tipos de centrales eléctricas según la fuente de energía, gracias a, emplean la energía mecánica del vapor para hacer girar la turbina, El transporte de la energía eléctrica por medio de, que es una máquina con imanes, bobinas e hilos conductores que pueden girar, Las centrales eléctricas producen, la energía mecánica del vapor para hacer girar la turbina aprovechando la energía química de los combustibles para producir vapor, son hélices o ruedas que giran aprovechando la energía mecánica, emplean placas solares que producen corriente eléctrica cuando reciben la luz, Tipos de centrales eléctricas según la fuente de energía, LA PRODUCCIÓN DE ELECTRICIDAD Tipos de centrales eléctricas, mediante torres de alta tensión fuera de las ciudades, Tipos de centrales eléctricas según la fuente de energía Centrales hidroeléctricas, emplean la energía mecánica del vapor para hacer girar la turbina, LA PRODUCCIÓN DE ELECTRICIDAD El transporte de la energía eléctrica, emplean la energía mecánica del vapor para hacer girar la turbina, El transporte de la energía eléctrica la energía eléctrica no puede almacenarse y debe repartirse