WARNING:
JavaScript is turned OFF. None of the links on this concept map will
work until it is reactivated.
If you need help turning JavaScript On, click here.
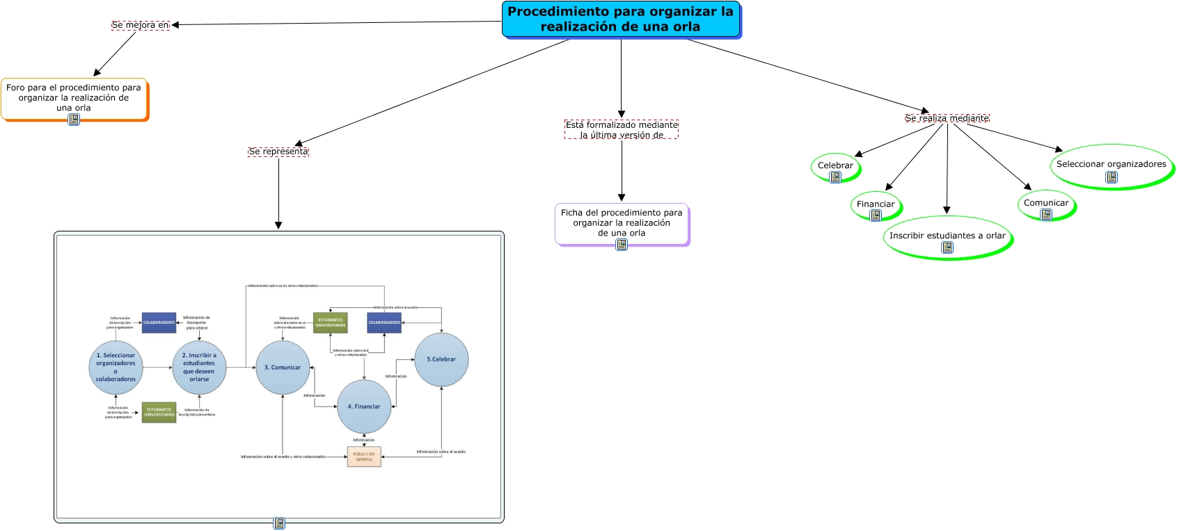
Este Cmap, tiene información relacionada con: Mapa del Procedimiento, Procedimiento para organizar la realización de una orla Se representa, Procedimiento para organizar la realización de una orla Se realiza mediante Seleccionar organizadores, Procedimiento para organizar la realización de una orla Se realiza mediante Financiar, Procedimiento para organizar la realización de una orla Se realiza mediante Inscribir estudiantes a orlar, Procedimiento para organizar la realización de una orla Se realiza mediante Comunicar, Procedimiento para organizar la realización de una orla Se mejora en Foro para el procedimiento para organizar la realización de una orla, Procedimiento para organizar la realización de una orla Se realiza mediante Celebrar, Procedimiento para organizar la realización de una orla Está formalizado mediante la última versión de Ficha del procedimiento para organizar la realización de una orla