WARNING:
JavaScript is turned OFF. None of the links on this concept map will
work until it is reactivated.
If you need help turning JavaScript On, click here.
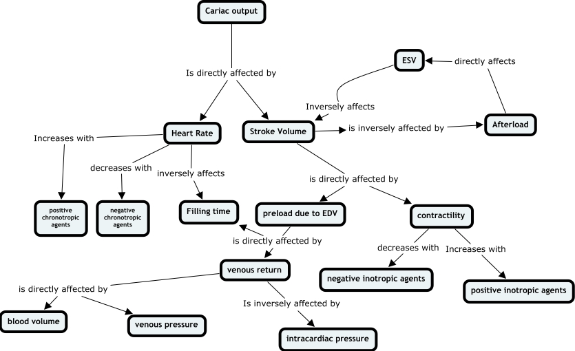
This Concept Map, created with IHMC CmapTools, has information related to: Dasha-CO CMAP 1, Cariac output Is directly affected by Stroke Volume, Heart Rate Increases with positive chronotropic agents, ESV Inversely affects Stroke Volume, preload due to EDV is directly affected by venous return, venous return is directly affected by blood volume, Stroke Volume is directly affected by contractility, contractility decreases with negative inotropic agents, Cariac output Is directly affected by Heart Rate, Afterload directly affects ESV, Stroke Volume is directly affected by preload due to EDV, preload due to EDV is directly affected by Filling time, Stroke Volume is inversely affected by Afterload, contractility Increases with positive inotropic agents, Heart Rate decreases with negative chronotropic agents, venous return is directly affected by venous pressure, venous return Is inversely affected by intracardiac pressure, Heart Rate inversely affects Filling time