WARNING:
JavaScript is turned OFF. None of the links on this concept map will
work until it is reactivated.
If you need help turning JavaScript On, click here.
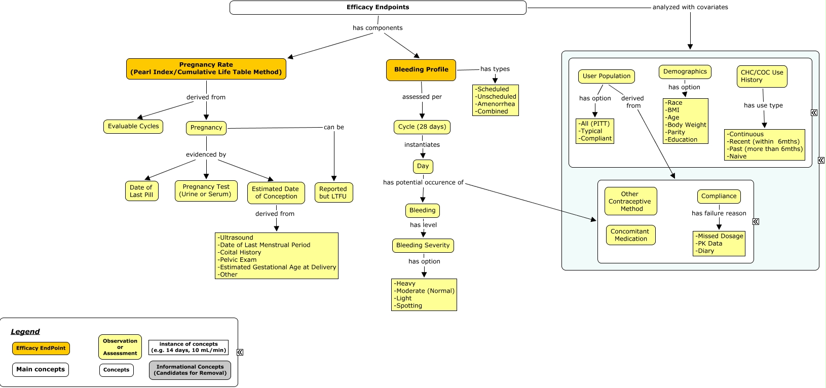
This Concept Map, created with IHMC CmapTools, has information related to: Contraceptives Efficacy Framework - v13, Efficacy Endpoints has components Pregnancy Rate (Pearl Index/Cumulative Life Table Method), Cycle (28 days) instantiates Day, Estimated Date of Conception derived from -Ultrasound -Date of Last Menstrual Period -Coital History -Pelvic Exam -Estimated Gestational Age at Delivery -Other, Bleeding Profile has types -Scheduled -Unscheduled -Amenorrhea -Combined, CHC/COC Use History has use type -Continuous -Recent (within 6mths) -Past (more than 6mths) -Naive, Demographics has option -Race -BMI -Age -Body Weight -Parity -Education, Bleeding Profile assessed per Cycle (28 days), Pregnancy evidenced by Pregnancy Test (Urine or Serum), User Population has option -All (PITT) -Typical -Compliant, Bleeding has level Bleeding Severity, Pregnancy Rate (Pearl Index/Cumulative Life Table Method) derived from Pregnancy, Day has potential occurence of ????, Day has potential occurence of Bleeding, Bleeding Severity has option -Heavy -Moderate (Normal) -Light -Spotting, User Population derived from ????, Compliance has failure reason -Missed Dosage -PK Data -Diary, Pregnancy evidenced by Estimated Date of Conception, Pregnancy Rate (Pearl Index/Cumulative Life Table Method) derived from Evaluable Cycles, Efficacy Endpoints has components Bleeding Profile, Pregnancy evidenced by Date of Last Pill