WARNING:
JavaScript is turned OFF. None of the links on this concept map will
work until it is reactivated.
If you need help turning JavaScript On, click here.
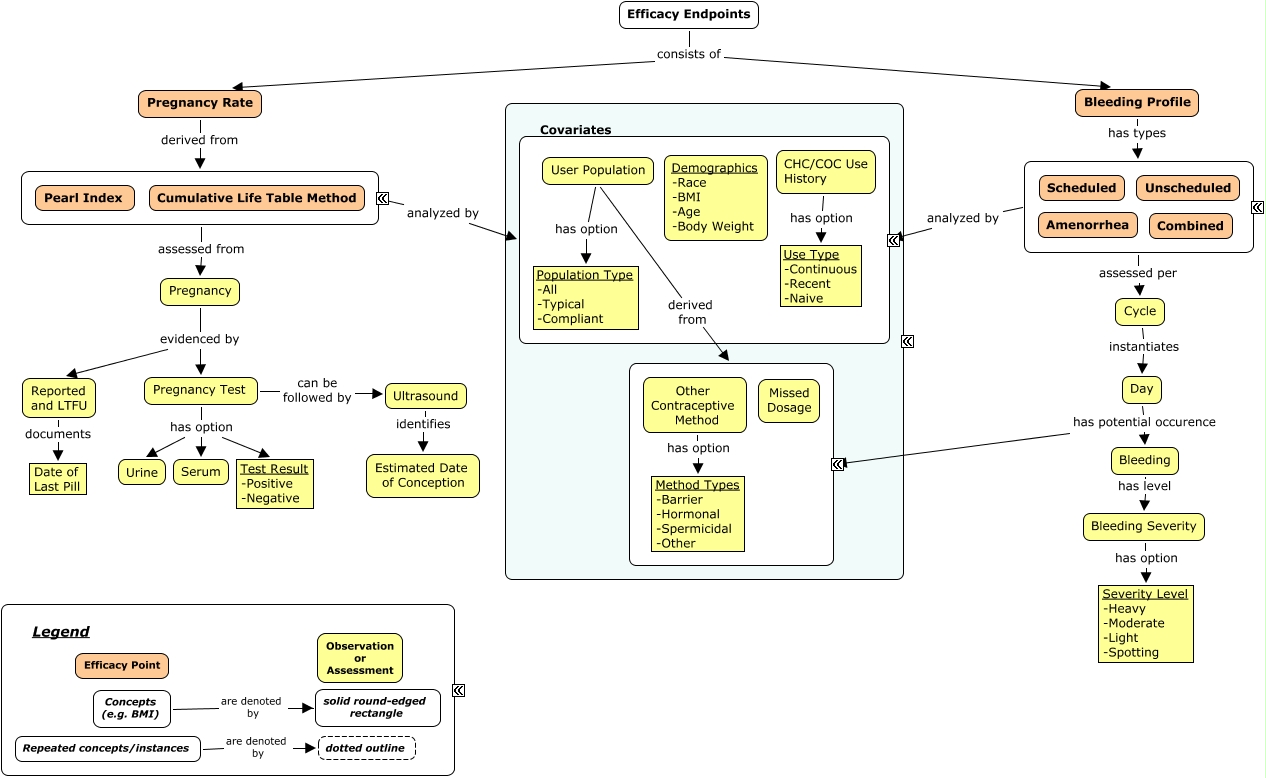
This Concept Map, created with IHMC CmapTools, has information related to: Contraceptives Efficacy Framework - v8-1, ???? assessed per Cycle, Cycle instantiates Day, Bleeding Profile has types ????, Pregnancy evidenced by Reported and LTFU, Pregnancy Rate derived from ????, CHC/COC Use History has option Use Type -Continuous -Recent -Naive, Pregnancy evidenced by Pregnancy Test, Pregnancy Test has option Test Result -Positive -Negative, ???? analyzed by ????, Other Contraceptive Method has option Method Types -Barrier -Hormonal -Spermicidal -Other, Bleeding has level Bleeding Severity, Reported and LTFU documents Date of Last Pill, Day has potential occurence Bleeding, Pregnancy Test has option Urine, Bleeding Severity has option Severity Level -Heavy -Moderate -Light -Spotting, ???? analyzed by ????, Concepts (e.g. BMI) are denoted by solid round-edged rectangle, ???? assessed from Pregnancy, Pregnancy Test has option Serum, Day has potential occurence ????