WARNING:
JavaScript is turned OFF. None of the links on this concept map will
work until it is reactivated.
If you need help turning JavaScript On, click here.
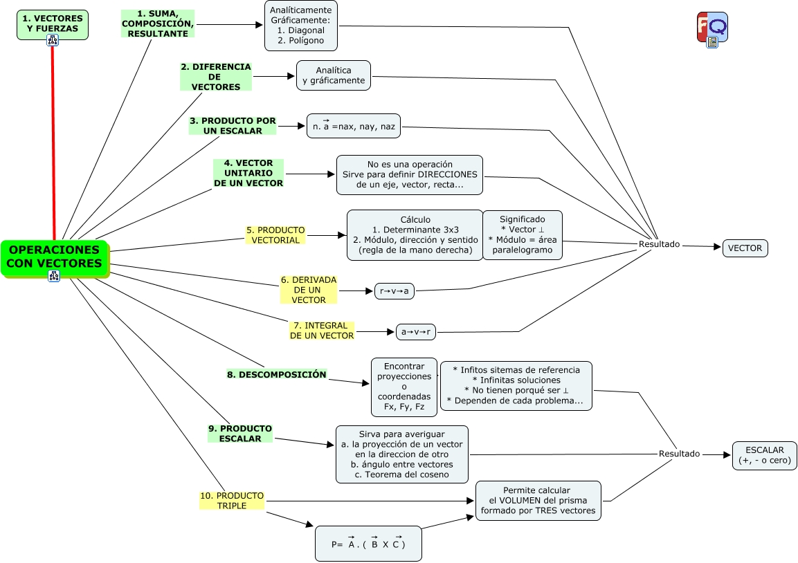
Este Cmap, tiene información relacionada con: Operaciones con vectores, OPERACIONES CON VECTORES 3. PRODUCTO POR UN ESCALAR <math xmlns="http://www.w3.org/1998/Math/MathML"> <mrow> <mtext> n. </mtext> <munderover> <mtext> a </mtext> <none/> <mtext> → </mtext> </munderover> <mtext> =nax, nay, naz </mtext> </mrow> </math>, OPERACIONES CON VECTORES 10. PRODUCTO TRIPLE Permite calcular el VOLUMEN del prisma formado por TRES vectores, OPERACIONES CON VECTORES 7. INTEGRAL DE UN VECTOR a→v→r, Analítica y gráficamente Resultado VECTOR, OPERACIONES CON VECTORES 10. PRODUCTO TRIPLE <math xmlns="http://www.w3.org/1998/Math/MathML"> <mrow> <mtext> P= </mtext> <munderover> <mtext> A </mtext> <none/> <mtext> → </mtext> </munderover> <mtext> . ( </mtext> <munderover> <mtext> B </mtext> <none/> <mtext> → </mtext> </munderover> <mtext> X </mtext> <munderover> <mtext> C ) </mtext> <none/> <mtext> → </mtext> </munderover> </mrow> </math>, OPERACIONES CON VECTORES 1. SUMA, COMPOSICIÓN, RESULTANTE Analíticamente Gráficamente: 1. Diagonal 2. Polígono, OPERACIONES CON VECTORES 5. PRODUCTO VECTORIAL Cálculo 1. Determinante 3x3 2. Módulo, dirección y sentido (regla de la mano derecha), a→v→r Resultado VECTOR, OPERACIONES CON VECTORES 2. DIFERENCIA DE VECTORES Analítica y gráficamente, Permite calcular el VOLUMEN del prisma formado por TRES vectores Resultado ESCALAR (+, - o cero), No es una operación Sirve para definir DIRECCIONES de un eje, vector, recta... Resultado VECTOR, <math xmlns="http://www.w3.org/1998/Math/MathML"> <mrow> <mtext> P= </mtext> <munderover> <mtext> A </mtext> <none/> <mtext> → </mtext> </munderover> <mtext> . ( </mtext> <munderover> <mtext> B </mtext> <none/> <mtext> → </mtext> </munderover> <mtext> X </mtext> <munderover> <mtext> C ) </mtext> <none/> <mtext> → </mtext> </munderover> </mrow> </math> ???? Permite calcular el VOLUMEN del prisma formado por TRES vectores, Encontrar proyecciones o coordenadas Fx, Fy, Fz Ojo * Infitos sitemas de referencia * Infinitas soluciones * No tienen porqué ser ⊥ * Dependen de cada problema..., <math xmlns="http://www.w3.org/1998/Math/MathML"> <mrow> <mtext> n. </mtext> <munderover> <mtext> a </mtext> <none/> <mtext> → </mtext> </munderover> <mtext> =nax, nay, naz </mtext> </mrow> </math> Resultado VECTOR, OPERACIONES CON VECTORES 4. VECTOR UNITARIO DE UN VECTOR No es una operación Sirve para definir DIRECCIONES de un eje, vector, recta..., Analíticamente Gráficamente: 1. Diagonal 2. Polígono Resultado VECTOR, * Infitos sitemas de referencia * Infinitas soluciones * No tienen porqué ser ⊥ * Dependen de cada problema... Resultado ESCALAR (+, - o cero), OPERACIONES CON VECTORES 8. DESCOMPOSICIÓN Encontrar proyecciones o coordenadas Fx, Fy, Fz, r→v→a Resultado VECTOR, Cálculo 1. Determinante 3x3 2. Módulo, dirección y sentido (regla de la mano derecha) Resultado VECTOR