WARNING:
JavaScript is turned OFF. None of the links on this concept map will
work until it is reactivated.
If you need help turning JavaScript On, click here.
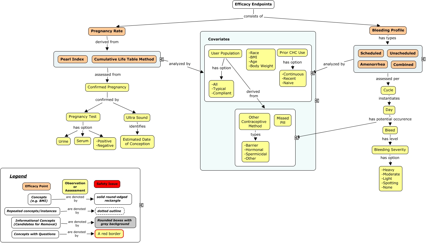
This Concept Map, created with IHMC CmapTools, has information related to: Contraceptives Efficacy Framework - v, Cycle instantiates Day, ???? assessed per Cycle, Bleeding Profile has types ????, Prior CHC Use has option -Continuous -Recent -Naive, Pregnancy Rate derived from ????, Confirmed Pregnancy confirmed by Pregnancy Test, ???? analyzed by ????, Pregnancy Test has option -Positive -Negative, Bleed has level Bleeding Severity, Other Contraceptive Method types -Barrier -Hormonal -Spermicidal -Other, Day has potential occurence Bleed, ???? analyzed by ????, Informational Concepts (Candidates for Removal) are denoted by Rounded boxes with grey background, Bleeding Severity has option -Heavy -Moderate -Light -Spotting -None, Pregnancy Test has option Urine, ???? assessed from Confirmed Pregnancy, Concepts (e.g. BMI) are denoted by solid round-edged rectangle, Day has potential occurence ????, Pregnancy Test has option Serum, Ultra Sound identifies Estimated Date of Conception