WARNING:
JavaScript is turned OFF. None of the links on this concept map will
work until it is reactivated.
If you need help turning JavaScript On, click here.
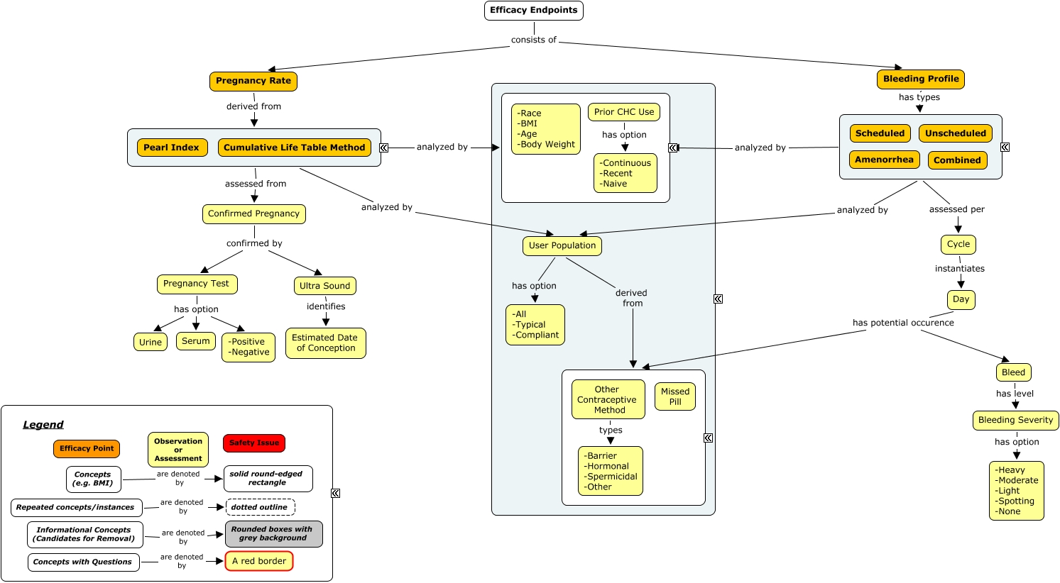
This Concept Map, created with IHMC CmapTools, has information related to: Contraceptives Efficacy Framework - v6, ???? analyzed by ????, Cycle instantiates Day, ???? assessed per Cycle, Bleeding Profile has types ????, Prior CHC Use has option -Continuous -Recent -Naive, Pregnancy Rate derived from ????, Confirmed Pregnancy confirmed by Pregnancy Test, Pregnancy Test has option -Positive -Negative, Bleed has level Bleeding Severity, Other Contraceptive Method types -Barrier -Hormonal -Spermicidal -Other, Day has potential occurence Bleed, Informational Concepts (Candidates for Removal) are denoted by Rounded boxes with grey background, Bleeding Severity has option -Heavy -Moderate -Light -Spotting -None, Pregnancy Test has option Urine, ???? analyzed by User Population, ???? assessed from Confirmed Pregnancy, Concepts (e.g. BMI) are denoted by solid round-edged rectangle, ???? analyzed by ????, Day has potential occurence ????, Pregnancy Test has option Serum