WARNING:
JavaScript is turned OFF. None of the links on this concept map will
work until it is reactivated.
If you need help turning JavaScript On, click here.
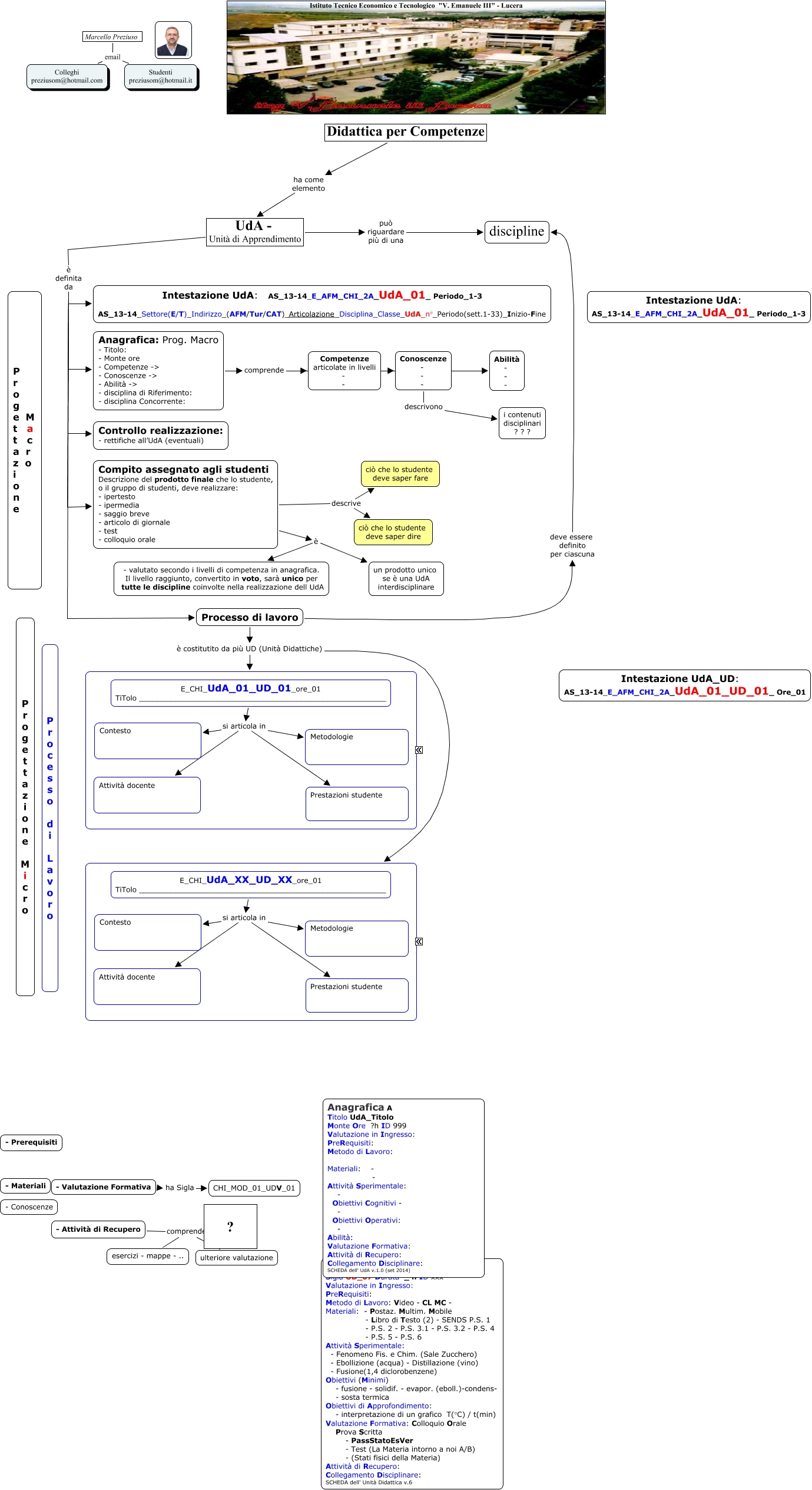
Questa Cmap, creata con IHMC CmapTools, contiene informazioni relative a: z_Definizione di UdA e UD, Anagrafica: Prog. Macro - Titolo: - Monte ore - Competenze -> - Conoscenze -> - Abilità -> - disciplina di Riferimento: - disciplina Concorrente: comprende Abilità - - -, E_CHI_UdA_XX_UD_XX_ore_01 TiTolo _______________________________________________________ si articola in Metodologie, Compito assegnato agli studenti Descrizione del prodotto finale che lo studente, o il gruppo di studenti, deve realizzare: - ipertesto - ipermedia - saggio breve - articolo di giornale - test - colloquio orale è - valutato secondo i livelli di competenza in anagrafica. Il livello raggiunto, convertito in voto, sarà unico per tutte le discipline coinvolte nella realizzazione dell UdA, Anagrafica: Prog. Macro - Titolo: - Monte ore - Competenze -> - Conoscenze -> - Abilità -> - disciplina di Riferimento: - disciplina Concorrente: comprende Conoscenze - - -, UdA - Unità di Apprendimento è definita da Intestazione UdA: AS_13-14_E_AFM_CHI_2A_UdA_01_ Periodo_1-3 AS_13-14_Settore(E/T)_Indirizzo_(AFM/Tur/CAT)_Articolazione_Disciplina_Classe_UdA_n°_Periodo(sett.1-33)_Inizio-Fine, Conoscenze - - - descrivono i contenuti disciplinari ? ? ?, Compito assegnato agli studenti Descrizione del prodotto finale che lo studente, o il gruppo di studenti, deve realizzare: - ipertesto - ipermedia - saggio breve - articolo di giornale - test - colloquio orale descrive ciò che lo studente deve saper dire, Compito assegnato agli studenti Descrizione del prodotto finale che lo studente, o il gruppo di studenti, deve realizzare: - ipertesto - ipermedia - saggio breve - articolo di giornale - test - colloquio orale è un prodotto unico se è una UdA interdisciplinare, E_CHI_UdA_XX_UD_XX_ore_01 TiTolo _______________________________________________________ si articola in Prestazioni studente, E_CHI_UdA_XX_UD_XX_ore_01 TiTolo _______________________________________________________ si articola in Attività docente, E_CHI_UdA_01_UD_01_ore_01 TiTolo _______________________________________________________ si articola in Contesto, UdA - Unità di Apprendimento è definita da Controllo realizzazione: - rettifiche all’UdA (eventuali), UdA - Unità di Apprendimento è definita da Processo di lavoro, E_CHI_UdA_01_UD_01_ore_01 TiTolo _______________________________________________________ si articola in Prestazioni studente, - Valutazione Formativa ha Sigla CHI_MOD_01_UDV_01, Anagrafica: Prog. Macro - Titolo: - Monte ore - Competenze -> - Conoscenze -> - Abilità -> - disciplina di Riferimento: - disciplina Concorrente: comprende Competenze articolate in livelli - -, Marcello Preziuso email Studenti preziusom@hotmail.it, E_CHI_UdA_01_UD_01_ore_01 TiTolo _______________________________________________________ si articola in Attività docente, UdA - Unità di Apprendimento può riguardare più di una discipline, UdA - Unità di Apprendimento è definita da Compito assegnato agli studenti Descrizione del prodotto finale che lo studente, o il gruppo di studenti, deve realizzare: - ipertesto - ipermedia - saggio breve - articolo di giornale - test - colloquio orale