WARNING:
JavaScript is turned OFF. None of the links on this concept map will
work until it is reactivated.
If you need help turning JavaScript On, click here.
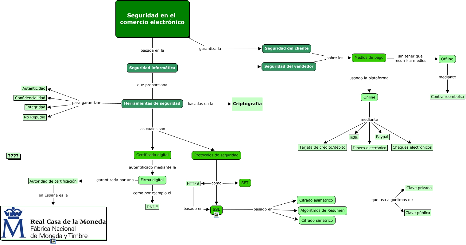
Este Cmap, tiene información relacionada con: SEGComercioElectronico, SSL basado en Cifrado asimétrico, SSL basado en Cifrado simétrico, Certificado digital autentificado mediante la Firma digital, Seguridad en el comercio electrónico garantiza la Seguridad del vendedor, Seguridad informática que proporciona Herramientas de seguridad, Protocolos de seguridad como HTTPS, Protocolos de seguridad como SET, Seguridad del cliente sobre los Medios de pago, Herramientas de seguridad para garantizar Confidencialidad, Offline mediante Contra reembolso, Firma digital garantizada por una Autoridad de certificación, Autoridad de certificación en España es la, Herramientas de seguridad para garantizar Autenticidad, Herramientas de seguridad las cuales son Certificado digital, Protocolos de seguridad como SSL, Firma digital como por ejemplo el DNI-E, Herramientas de seguridad para garantizar No Repudio, HTTPS basado en SSL, Online mediante Dinero electrónico, Medios de pago sin tener que recurrir a medios Offline