WARNING:
JavaScript is turned OFF. None of the links on this concept map will
work until it is reactivated.
If you need help turning JavaScript On, click here.
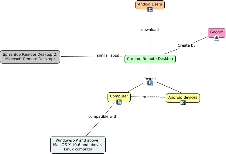
Esse mapa conceitual, produzido no IHMC CmapTools, tem a informação relacionada a: cmap, Chrome Remote Desktop Install Android devices, Chrome Remote Desktop Install Computer, Chrome Remote Desktop similar apps Splashtop Remote Desktop 2; Microsoft Remote Desktop;, Computer compatible with Windows XP and above, Mac OS X 10.6 and above, Linux computer, Computer to access Android devices, Andoid Users download Chrome Remote Desktop, Chrome Remote Desktop Create by Google