WARNING:
JavaScript is turned OFF. None of the links on this concept map will
work until it is reactivated.
If you need help turning JavaScript On, click here.
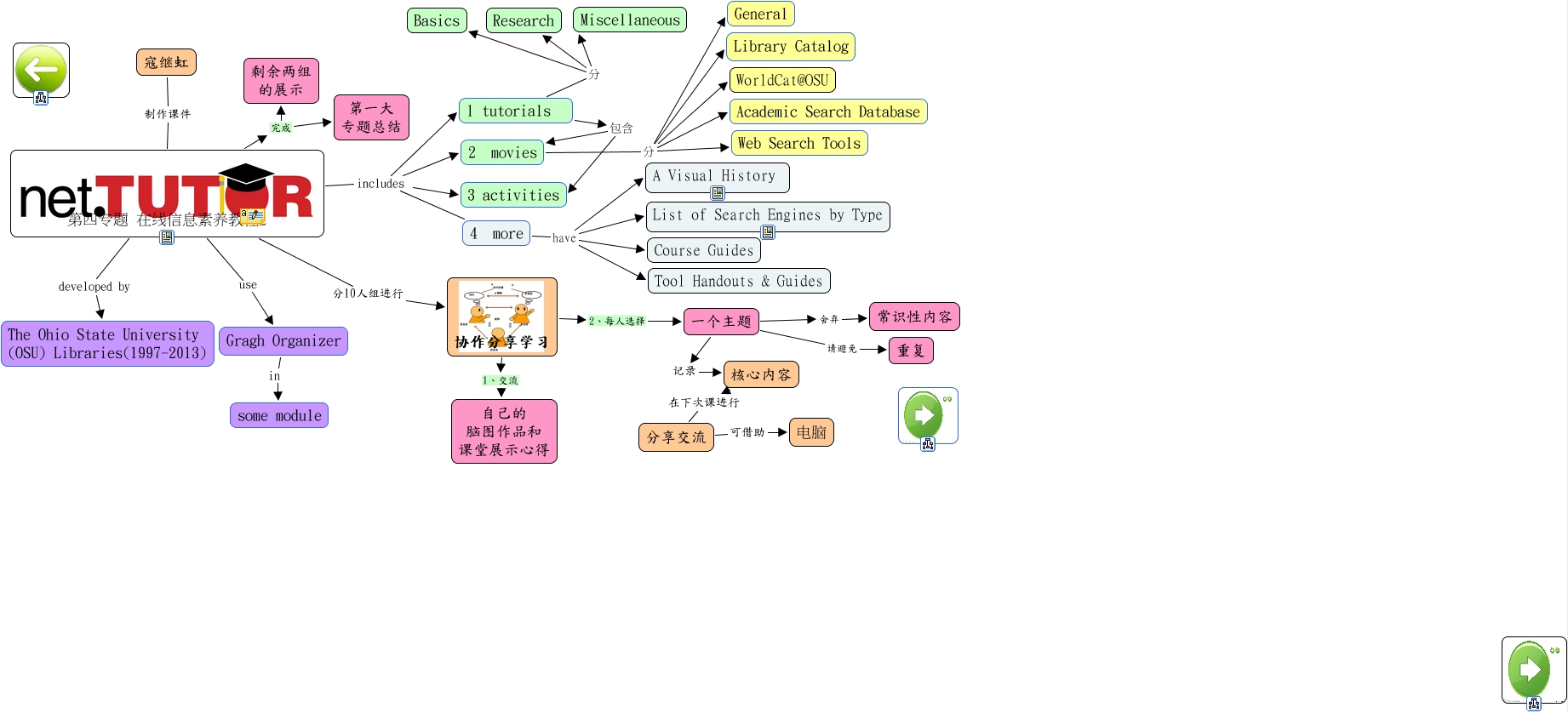
此概念图以 IHMC CmapTools 创建, 内含信息有关于: 第四专题 在线信息素养教程 net.Tutor 2012级, 2 movies 分 Academic Search Database, 1 tutorials 分 Miscellaneous, 第四专题 在线信息素养教程2 includes 1 tutorials, 2 movies 分 WorldCat@OSU, 2 movies 分 General, 一个主题 舍弃 常识性内容, 第四专题 在线信息素养教程2 完成 剩余两组 的展示, 4 more have List of Search Engines by Type, 1 tutorials 分 Research, 第四专题 在线信息素养教程2 developed by The Ohio State University (OSU) Libraries(1997-2013), 第四专题 在线信息素养教程2 use Gragh Organizer, 4 more have Tool Handouts & Guides, 第四专题 在线信息素养教程2 includes 2 movies, 第四专题 在线信息素养教程2 分10人组进行 协作分享学习, 4 more have A Visual History, 第四专题 在线信息素养教程2 完成 第一大 专题总结, 协作分享学习 2、每人选择 一个主题, 一个主题 记录 核心内容, 第四专题 在线信息素养教程2 includes 3 activities, 第四专题 在线信息素养教程2 includes 4 more