WARNING:
JavaScript is turned OFF. None of the links on this concept map will
work until it is reactivated.
If you need help turning JavaScript On, click here.
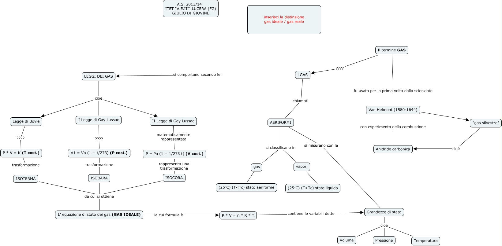
Questa Cmap, creata con IHMC CmapTools, contiene informazioni relative a: I GAS, AERIFORMI si classificano in gas, Van Helmont (1580-1644) con esperimento della combustione Anidride carbonica, P = Po (1 + 1/273 t) (V cost.) rappresenta una trasformazione ISOCORA, ISOTERMA da cui si ottiene L' equazione di stato dei gas (GAS IDEALE), AERIFORMI si classificano in vapori, Il termine GAS ???? i GAS, P * V = K (T cost.) trasformazione ISOTERMA, i GAS si comportano secondo le LEGGI DEI GAS, ISOCORA da cui si ottiene L' equazione di stato dei gas (GAS IDEALE), vapori ???? (25°C) (T>Tc) stato liquido, Grandezze di stato cioè Volume, LEGGI DEI GAS cioè I Legge di Gay Lussac, Grandezze di stato cioè Temperatura, gas ???? (25°C) (T<Tc) stato aeriforme, ISOBARA da cui si ottiene L' equazione di stato dei gas (GAS IDEALE), Grandezze di stato cioè Pressione, LEGGI DEI GAS cioè II Legge di Gay Lussac, Van Helmont (1580-1644) ???? "gas silvestre", Grandezze di stato cioè Pressione, P * V = n * R * T contiene le variabili dette Grandezze di stato