WARNING:
JavaScript is turned OFF. None of the links on this concept map will
work until it is reactivated.
If you need help turning JavaScript On, click here.
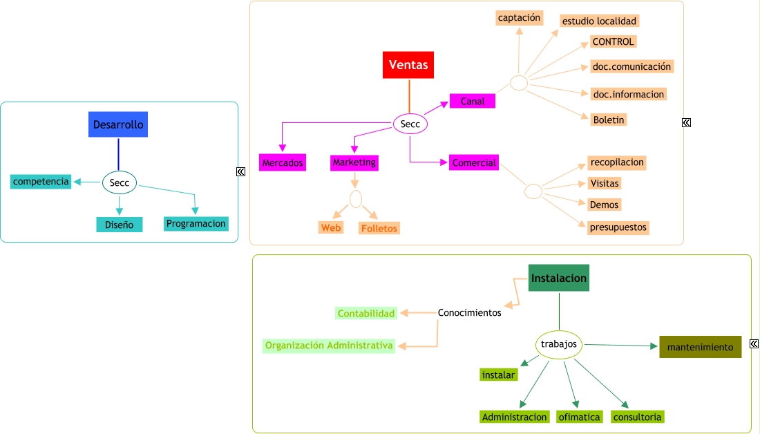
Este Cmap, tiene información relacionada con: 5. trabajo - secciones, Ventas Secc Marketing, Canal doc.comunicación, Desarrollo Secc Diseño, Instalacion trabajos Administracion, Instalacion trabajos consultoria, Marketing Web, Desarrollo Secc competencia, Instalacion trabajos instalar, Instalacion Conocimientos Organización Administrativa, Comercial recopilacion, Canal CONTROL, Comercial Demos, Instalacion Conocimientos Contabilidad, Ventas Secc Comercial, Canal estudio localidad, Instalacion trabajos mantenimiento, Canal doc.informacion, Instalacion trabajos ofimatica, Marketing Folletos, Comercial presupuestos