WARNING:
JavaScript is turned OFF. None of the links on this concept map will
work until it is reactivated.
If you need help turning JavaScript On, click here.
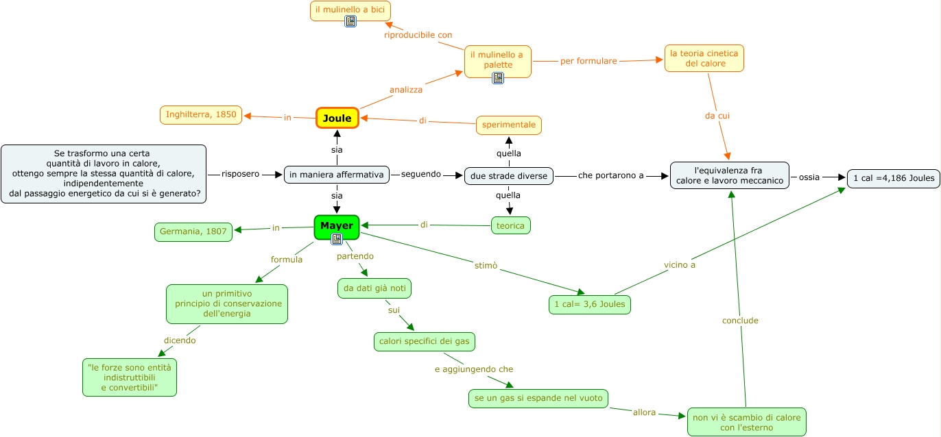
Questa Cmap, creata con IHMC CmapTools, contiene informazioni relative a: Joule e Mayer, Joule in Inghilterra, 1850, da dati già noti sui calori specifici dei gas, un primitivo principio di conservazione dell'energia dicendo "le forze sono entità indistruttibili e convertibili", Mayer partendo da dati già noti, il mulinello a palette riproducibile con il mulinello a bici, se un gas si espande nel vuoto allora non vi è scambio di calore con l'esterno, Mayer in Germania, 1807, in maniera affermativa seguendo due strade diverse, in maniera affermativa sia Mayer, calori specifici dei gas e aggiungendo che se un gas si espande nel vuoto, la teoria cinetica del calore da cui l'equivalenza fra calore e lavoro meccanico, 1 cal= 3,6 Joules vicino a 1 cal =4,186 Joules, teorica di Mayer, Se trasformo una certa quantità di lavoro in calore, ottengo sempre la stessa quantità di calore, indipendentemente dal passaggio energetico da cui si è generato? risposero in maniera affermativa, non vi è scambio di calore con l'esterno conclude l'equivalenza fra calore e lavoro meccanico, due strade diverse quella teorica, due strade diverse quella sperimentale, due strade diverse che portarono a l'equivalenza fra calore e lavoro meccanico, sperimentale di Joule, in maniera affermativa sia Joule