WARNING:
JavaScript is turned OFF. None of the links on this concept map will
work until it is reactivated.
If you need help turning JavaScript On, click here.
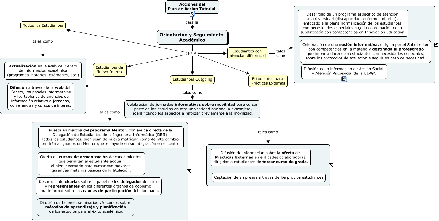
Este Cmap, tiene información relacionada con: PAT Acciones Seguimiento, Acciones del Plan de Acción Tutorial para la Orientación y Seguimiento Académico, Orientación y Seguimiento Académico para Todos los Estudiantes, Orientación y Seguimiento Académico para Estudiantes Outgoing, Todos los Estudiantes tales como ????, Orientación y Seguimiento Académico para Estudiantes con atención diferencial, Estudiantes con atención diferencial tales como ????, Estudiantes Outgoing tales como Celebración de jornadas informativas sobre movilidad para cursar parte de los estudios en otra universidad nacional o extranjera, identificando los aspectos a reforzar previamente a la movilidad., Estudiantes de Nuevo Ingreso tales como ????, Orientación y Seguimiento Académico para Estudiantes para Prácticas Externas, Orientación y Seguimiento Académico para Estudiantes de Nuevo Ingreso, Estudiantes para Prácticas Externas tales como ????