WARNING:
JavaScript is turned OFF. None of the links on this concept map will
work until it is reactivated.
If you need help turning JavaScript On, click here.
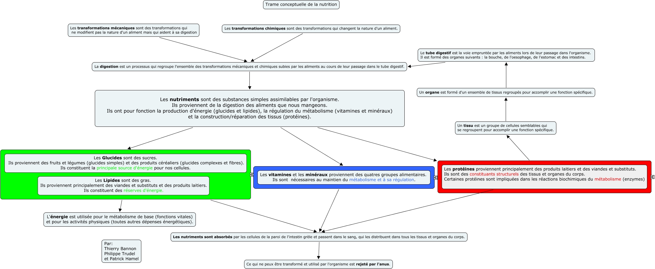
Cette carte de concepts créée avec IHMC CmapTools traite de: did 855 equipe3 nutrition, ???? L'énergie est utilisée pour le métabolisme de base (fonctions vitales) et pour les activités physiques (toutes autres dépenses énergétiques)., ???? Les nutriments sont absorbés par les cellules de la paroi de l'intestin grèle et passent dans le sang, qui les distribuent dans tous les tissus et organes du corps., Les transformations mécaniques sont des transformations qui ne modifient pas la nature d'un aliment mais qui aident à sa digestion La digestion est un processus qui regroupe l'ensemble des transformations mécaniques et chimiques subies par les aliments au cours de leur passage dans le tube digestif., La digestion est un processus qui regroupe l'ensemble des transformations mécaniques et chimiques subies par les aliments au cours de leur passage dans le tube digestif. Les nutriments sont des substances simples assimilables par l'organisme. Ils proviennent de la digestion des aliments que nous mangeons. Ils ont pour fonction la production d'énergie (glucides et lipides), la régulation du métabolisme (vitamines et minéraux) et la construction/réparation des tissus (protéines)., ???? Un tissu est un groupe de cellules semblables qui se regroupent pour accomplir une fonction spécifique., Un tissu est un groupe de cellules semblables qui se regroupent pour accomplir une fonction spécifique. Un organe est formé d'un ensemble de tissus regroupés pour accomplir une fonction spécifique., Les transformations chimiques sont des transformations qui changent la nature d'un aliment. La digestion est un processus qui regroupe l'ensemble des transformations mécaniques et chimiques subies par les aliments au cours de leur passage dans le tube digestif., ???? Les nutriments sont absorbés par les cellules de la paroi de l'intestin grèle et passent dans le sang, qui les distribuent dans tous les tissus et organes du corps., Les nutriments sont des substances simples assimilables par l'organisme. Ils proviennent de la digestion des aliments que nous mangeons. Ils ont pour fonction la production d'énergie (glucides et lipides), la régulation du métabolisme (vitamines et minéraux) et la construction/réparation des tissus (protéines). ????, Un organe est formé d'un ensemble de tissus regroupés pour accomplir une fonction spécifique. Le tube digestif est la voie empruntée par les aliments lors de leur passage dans l'organisme. Il est formé des organes suivants : la bouche, de l'oesophage, de l'estomac et des intestins., Les nutriments sont des substances simples assimilables par l'organisme. Ils proviennent de la digestion des aliments que nous mangeons. Ils ont pour fonction la production d'énergie (glucides et lipides), la régulation du métabolisme (vitamines et minéraux) et la construction/réparation des tissus (protéines). ????, Les nutriments sont absorbés par les cellules de la paroi de l'intestin grèle et passent dans le sang, qui les distribuent dans tous les tissus et organes du corps. Ce qui ne peux être transformé et utilisé par l'organisme est rejeté par l'anus., Les protéines proviennent principalement des produits laitiers et des viandes et substituts. Ils sont des constituants structurels des tissus et organes du corps. Certaines protéines sont impliquées dans les réactions biochimiques du métabolisme (enzymes) Les nutriments sont absorbés par les cellules de la paroi de l'intestin grèle et passent dans le sang, qui les distribuent dans tous les tissus et organes du corps., Les nutriments sont des substances simples assimilables par l'organisme. Ils proviennent de la digestion des aliments que nous mangeons. Ils ont pour fonction la production d'énergie (glucides et lipides), la régulation du métabolisme (vitamines et minéraux) et la construction/réparation des tissus (protéines). ????, Le tube digestif est la voie empruntée par les aliments lors de leur passage dans l'organisme. Il est formé des organes suivants : la bouche, de l'oesophage, de l'estomac et des intestins. La digestion est un processus qui regroupe l'ensemble des transformations mécaniques et chimiques subies par les aliments au cours de leur passage dans le tube digestif.