WARNING:
JavaScript is turned OFF. None of the links on this concept map will
work until it is reactivated.
If you need help turning JavaScript On, click here.
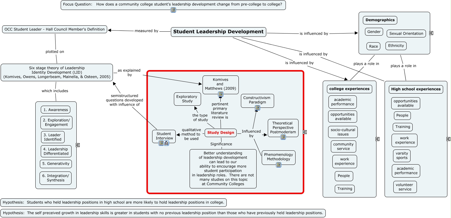
This Concept Map, created with IHMC CmapTools, has information related to: Student Leadership 2, ???? plays a role in Factors that may influence Student Leaders, Six stage theory of Leadership Identity Development (LID) (Komives, Owens, Longerbeam, Mainella, & Osteen, 2005) which includes ????, Study Design Influenced by Phenomenology Methodology, Student Leadership Development is influenced by Factors that may influence Student Leaders, Student Interview semistructured questions developed with influence of Six stage theory of Leadership Identity Development (LID) (Komives, Owens, Longerbeam, Mainella, & Osteen, 2005), ???? plays a role in Factors that may influence Student Leaders, OCC Student Leader - Hall Council Member's Definition plotted on Six stage theory of Leadership Identity Development (LID) (Komives, Owens, Longerbeam, Mainella, & Osteen, 2005), Study Design qualitative method to be used Student Interview, Student Leadership Development is influenced by ????, Study Design the type of study Exploratory Study, Study Design Significance Better understanding of leadership development can lead to our ability to encourage more student participation in leadership roles. There are not many studies on this topic at Community Colleges, Study Design Influenced by Theoretical Perspective Postmoderism, Six stage theory of Leadership Identity Development (LID) (Komives, Owens, Longerbeam, Mainella, & Osteen, 2005) as explained by Komives and Matthews (2009), Study Design Influenced by Constructivism Paradigm, Study Design pertinent primary literature review is Komives and Matthews (2009), Student Leadership Development measured by OCC Student Leader - Hall Council Member's Definition, Student Leadership Development is influenced by Factors that may influence Student Leaders