WARNING:
JavaScript is turned OFF. None of the links on this concept map will
work until it is reactivated.
If you need help turning JavaScript On, click here.
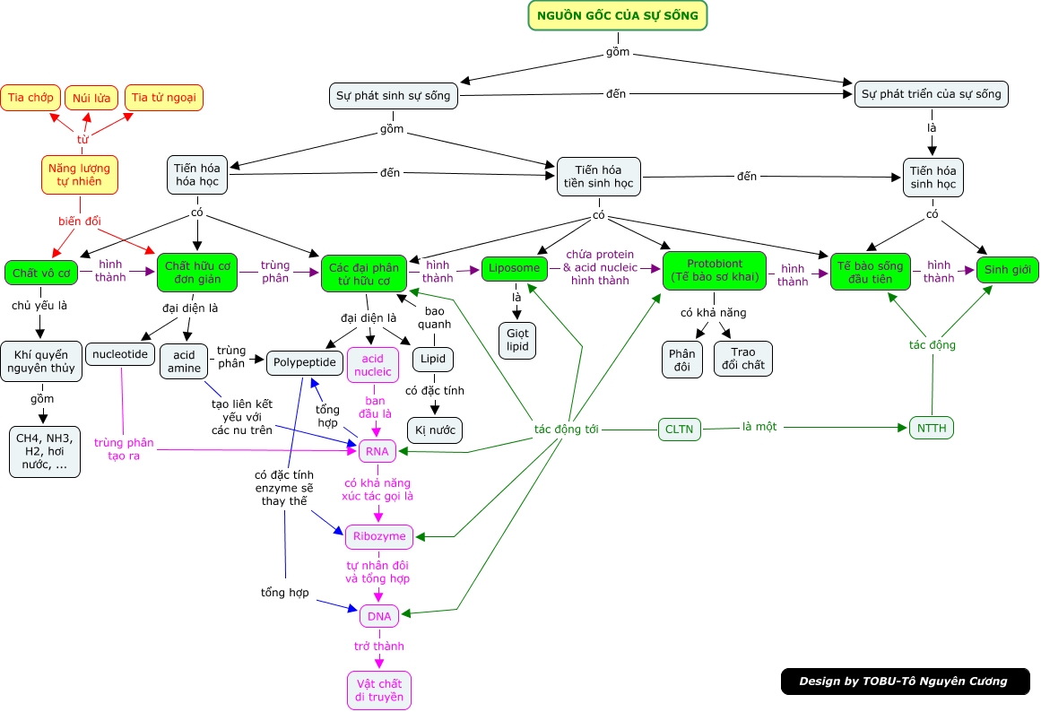
This Concept Map, created with IHMC CmapTools, has information related to: Copy (2) of Copy of 32-The origin of life-new, Tiến hóa hóa học có Các đại phân tử hữu cơ, Ribozyme tự nhân đôi và tổng hợp DNA, tổng hợp ???? DNA, CLTN tác động tới Ribozyme, Tiến hóa tiền sinh học có Liposome, Năng lượng tự nhiên biến đổi Chất vô cơ, RNA có khả năng xúc tác gọi là Ribozyme, Polypeptide có đặc tính enzyme sẽ thay thế tổng hợp, NGUỒN GỐC CỦA SỰ SỐNG gồm Sự phát triển của sự sống, nucleotide trùng phân tạo ra RNA, Lipid có đặc tính Kị nước, DNA trở thành Vật chất di truyền, Chất hữu cơ đơn giản đại diện là acid amine, Protobiont (Tế bào sơ khai) hình thành Tế bào sống đầu tiên, CLTN tác động tới DNA, Năng lượng tự nhiên từ Núi lửa, Các đại phân tử hữu cơ đại diện là Lipid, acid amine trùng phân Polypeptide, Khí quyển nguyên thủy gồm CH4, NH3, H2, hơi nước, ..., Tế bào sống đầu tiên hình thành Sinh giới