WARNING:
JavaScript is turned OFF. None of the links on this concept map will
work until it is reactivated.
If you need help turning JavaScript On, click here.
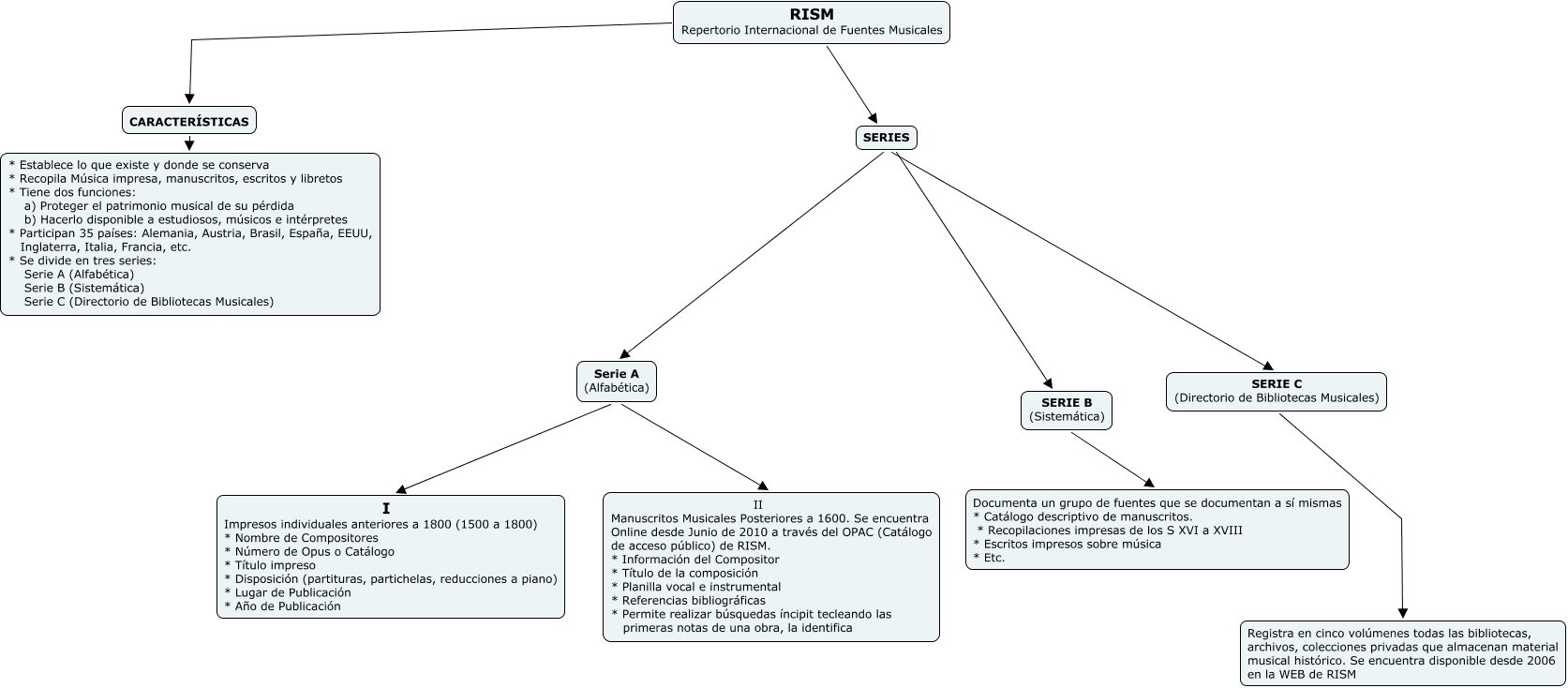
Este Cmap, tiene información relacionada con: RISM, SERIES Serie A (Alfabética), SERIE C (Directorio de Bibliotecas Musicales) Registra en cinco volúmenes todas las bibliotecas, archivos, colecciones privadas que almacenan material musical histórico. Se encuentra disponible desde 2006 en la WEB de RISM, SERIE B (Sistemática) Documenta un grupo de fuentes que se documentan a sí mismas * Catálogo descriptivo de manuscritos. * Recopilaciones impresas de los S XVI a XVIII * Escritos impresos sobre música * Etc., Serie A (Alfabética) II Manuscritos Musicales Posteriores a 1600. Se encuentra Online desde Junio de 2010 a través del OPAC (Catálogo de acceso público) de RISM. * Información del Compositor * Título de la composición * Planilla vocal e instrumental * Referencias bibliográficas * Permite realizar búsquedas íncipit tecleando las primeras notas de una obra, la identifica, RISM Repertorio Internacional de Fuentes Musicales SERIES, SERIES SERIE B (Sistemática), Serie A (Alfabética) I Impresos individuales anteriores a 1800 (1500 a 1800) * Nombre de Compositores * Número de Opus o Catálogo * Título impreso * Disposición (partituras, partichelas, reducciones a piano) * Lugar de Publicación * Año de Publicación, RISM Repertorio Internacional de Fuentes Musicales CARACTERÍSTICAS, SERIES SERIE C (Directorio de Bibliotecas Musicales), CARACTERÍSTICAS * Establece lo que existe y donde se conserva * Recopila Música impresa, manuscritos, escritos y libretos * Tiene dos funciones: a) Proteger el patrimonio musical de su pérdida b) Hacerlo disponible a estudiosos, músicos e intérpretes * Participan 35 países: Alemania, Austria, Brasil, España, EEUU, Inglaterra, Italia, Francia, etc. * Se divide en tres series: Serie A (Alfabética) Serie B (Sistemática) Serie C (Directorio de Bibliotecas Musicales)