WARNING:
JavaScript is turned OFF. None of the links on this concept map will
work until it is reactivated.
If you need help turning JavaScript On, click here.
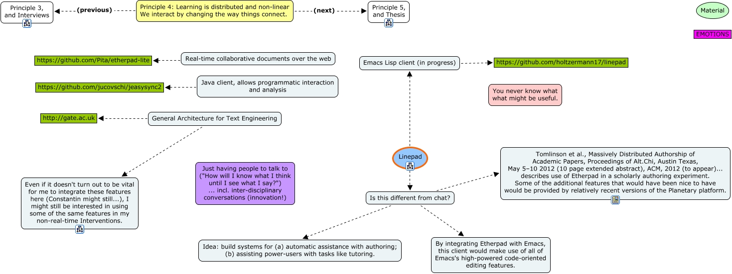
This Concept Map, created with IHMC CmapTools, has information related to: 4-Linepad, Is this different from chat? Tomlinson et al., Massively Distributed Authorship of Academic Papers, Proceedings of Alt.Chi, Austin Texas, May 5–10 2012 (10 page extended abstract), ACM, 2012 (to appear)... describes use of Etherpad in a scholarly authoring experiment. Some of the additional features that would have been nice to have would be provided by relatively recent versions of the Planetary platform., Principle 4: Learning is distributed and non-linear We interact by changing the way things connect. (next) Principle 5, and Thesis, Principle 4: Learning is distributed and non-linear We interact by changing the way things connect. (previous) Principle 3, and Interviews, General Architecture for Text Engineering Even if it doesn't turn out to be vital for me to integrate these features here (Constantin might still...), I might still be interested in using some of the same features in my non-real-time Interventions., Is this different from chat? By integrating Etherpad with Emacs, this client would make use of all of Emacs's high-powered code-oriented editing features., Linepad Emacs Lisp client (in progress), Java client, allows programmatic interaction and analysis https://github.com/jucovschi/jeasysync2, Real-time collaborative documents over the web https://github.com/Pita/etherpad-lite, General Architecture for Text Engineering http://gate.ac.uk, Is this different from chat? Idea: build systems for (a) automatic assistance with authoring; (b) assisting power-users with tasks like tutoring., Emacs Lisp client (in progress) https://github.com/holtzermann17/linepad, Linepad Is this different from chat?