WARNING:
JavaScript is turned OFF. None of the links on this concept map will
work until it is reactivated.
If you need help turning JavaScript On, click here.
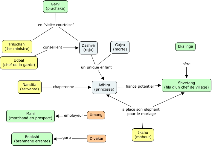
Cette carte de concepts créée avec IHMC CmapTools traite de: Jabalap, Ikshu (mahout) a placé son éléphant pour le mariage Adhira (princesse), Divakar guru Enakshi (brahmane errante), Garvi (prachaka) en "visite courtoise" Trilochan (1er ministre), Dashvir (raja) un unique enfant Adhira (princesse), Adhira (princesse) fiancé potentiel Shvetang (fils d'un chef de village), Nandita (servante) chaperonne Adhira (princesse), Ekalinga père Shvetang (fils d'un chef de village), Udbal (chef de la garde) conseillent Dashvir (raja), Trilochan (1er ministre) conseillent Dashvir (raja), Garvi (prachaka) en "visite courtoise" Dashvir (raja), Ikshu (mahout) a placé son éléphant pour le mariage Shvetang (fils d'un chef de village), Umang employeur Mani (marchand en prospect), Gajra (morte) un unique enfant Adhira (princesse)