WARNING:
JavaScript is turned OFF. None of the links on this concept map will
work until it is reactivated.
If you need help turning JavaScript On, click here.
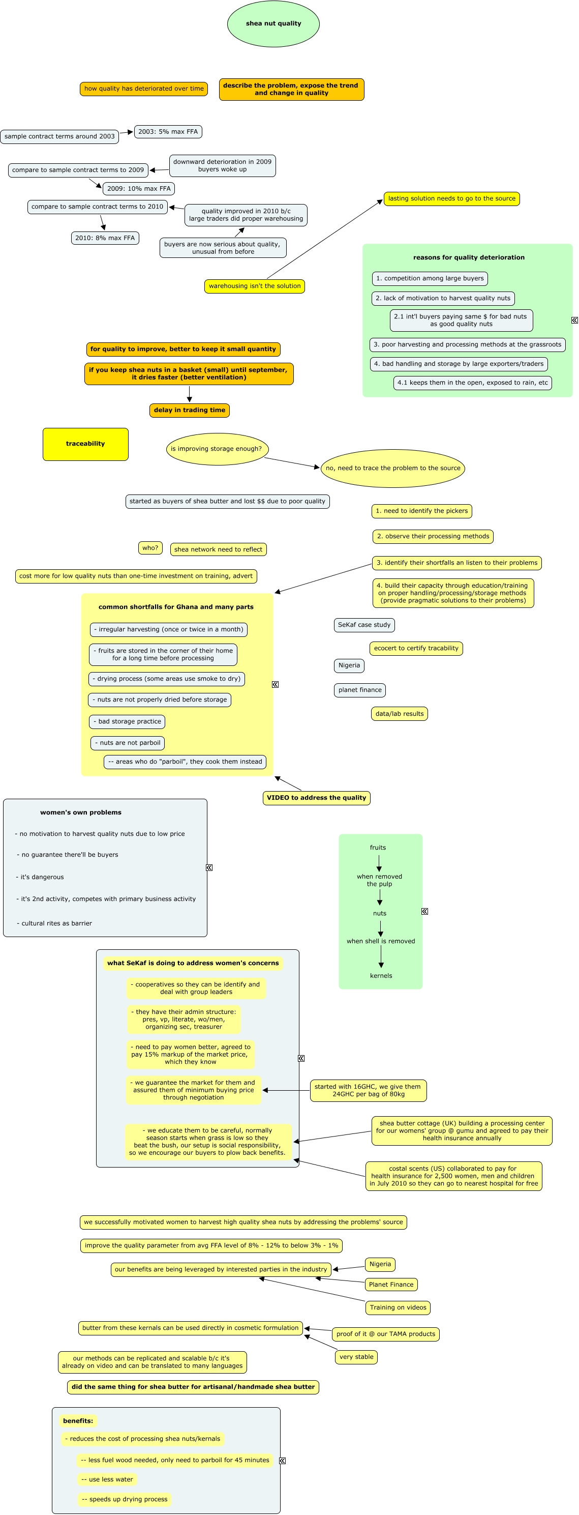
This Concept Map, created with IHMC CmapTools, has information related to: Shea presentation, proof of it @ our TAMA products butter from these kernals can be used directly in cosmetic formulation, costal scents (US) collaborated to pay for health insurance for 2,500 women, men and children in July 2010 so they can go to nearest hospital for free - we educate them to be careful, normally season starts when grass is low so they beat the bush, our setup is social responsibility, so we encourage our buyers to plow back benefits., very stable butter from these kernals can be used directly in cosmetic formulation, buyers are now serious about quality, unusual from before quality improved in 2010 b/c large traders did proper warehousing, nuts when shell is removed kernels, VIDEO to address the quality ????, started with 16GHC, we give them 24GHC per bag of 80kg - we guarantee the market for them and assured them of minimum buying price through negotiation, 3. identify their shortfalls an listen to their problems ????, warehousing isn't the solution lasting solution needs to go to the source, Nigeria our benefits are being leveraged by interested parties in the industry, Planet Finance our benefits are being leveraged by interested parties in the industry, fruits when removed the pulp nuts, shea butter cottage (UK) building a processing center for our womens' group @ gumu and agreed to pay their health insurance annually - we educate them to be careful, normally season starts when grass is low so they beat the bush, our setup is social responsibility, so we encourage our buyers to plow back benefits., is improving storage enough? no, need to trace the problem to the source, quality improved in 2010 b/c large traders did proper warehousing compare to sample contract terms to 2010, sample contract terms around 2003 2003: 5% max FFA, downward deterioration in 2009 buyers woke up compare to sample contract terms to 2009, compare to sample contract terms to 2010 2010: 8% max FFA, if you keep shea nuts in a basket (small) until september, it dries faster (better ventilation) delay in trading time, compare to sample contract terms to 2009 2009: 10% max FFA