WARNING:
JavaScript is turned OFF. None of the links on this concept map will
work until it is reactivated.
If you need help turning JavaScript On, click here.
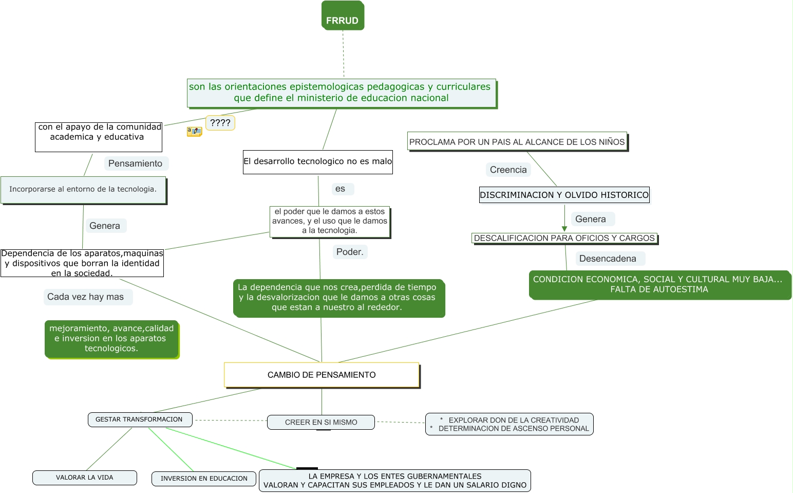
Este Cmap, tiene información relacionada con: SARITA CUADRO, CONDICION ECONOMICA, SOCIAL Y CULTURAL MUY BAJA... FALTA DE AUTOESTIMA ???? CAMBIO DE PENSAMIENTO, GESTAR TRANSFORMACION ???? INVERSION EN EDUCACION, DESCALIFICACION PARA OFICIOS Y CARGOS ???? CONDICION ECONOMICA, SOCIAL Y CULTURAL MUY BAJA... FALTA DE AUTOESTIMA, son las orientaciones epistemologicas pedagogicas y curriculares que define el ministerio de educacion nacional El desarrollo tecnologico no es malo CAMBIO DE PENSAMIENTO, son las orientaciones epistemologicas pedagogicas y curriculares que define el ministerio de educacion nacional con el apayo de la comunidad academica y educativa Incorporarse al entorno de la tecnologia., GESTAR TRANSFORMACION ???? LA EMPRESA Y LOS ENTES GUBERNAMENTALES VALORAN Y CAPACITAN SUS EMPLEADOS Y LE DAN UN SALARIO DIGNO, el poder que le damos a estos avances, y el uso que le damos a la tecnologia. Dependencia de los aparatos,maquinas y dispositivos que borran la identidad en la sociedad. CAMBIO DE PENSAMIENTO, Incorporarse al entorno de la tecnologia. Dependencia de los aparatos,maquinas y dispositivos que borran la identidad en la sociedad. CAMBIO DE PENSAMIENTO, CAMBIO DE PENSAMIENTO ???? GESTAR TRANSFORMACION, FRRUD ???? son las orientaciones epistemologicas pedagogicas y curriculares que define el ministerio de educacion nacional, GESTAR TRANSFORMACION ???? VALORAR LA VIDA, * EXPLORAR DON DE LA CREATIVIDAD * DETERMINACION DE ASCENSO PERSONAL ???? GESTAR TRANSFORMACION, PROCLAMA POR UN PAIS AL ALCANCE DE LOS NIÑOS DISCRIMINACION Y OLVIDO HISTORICO DESCALIFICACION PARA OFICIOS Y CARGOS, CAMBIO DE PENSAMIENTO ???? CREER EN SI MISMO, CAMBIO DE PENSAMIENTO ???? GESTAR TRANSFORMACION